LEMON Manuals: Even more car manuals for everyone: 1960-2025
Home >> Acura >> 1987 >> Legend Base, 2D Coupe, Standard >> Repair and Diagnosis >> Engine Performance >> System >> Electronic Engine Control System >> Diagnosis & Testing >> Code 10: Intake Air Temperature Sensor
April 5, 2026: LEMON Manuals is launched! Read the announcement.

Code 10: Intake Air Temperature Sensor

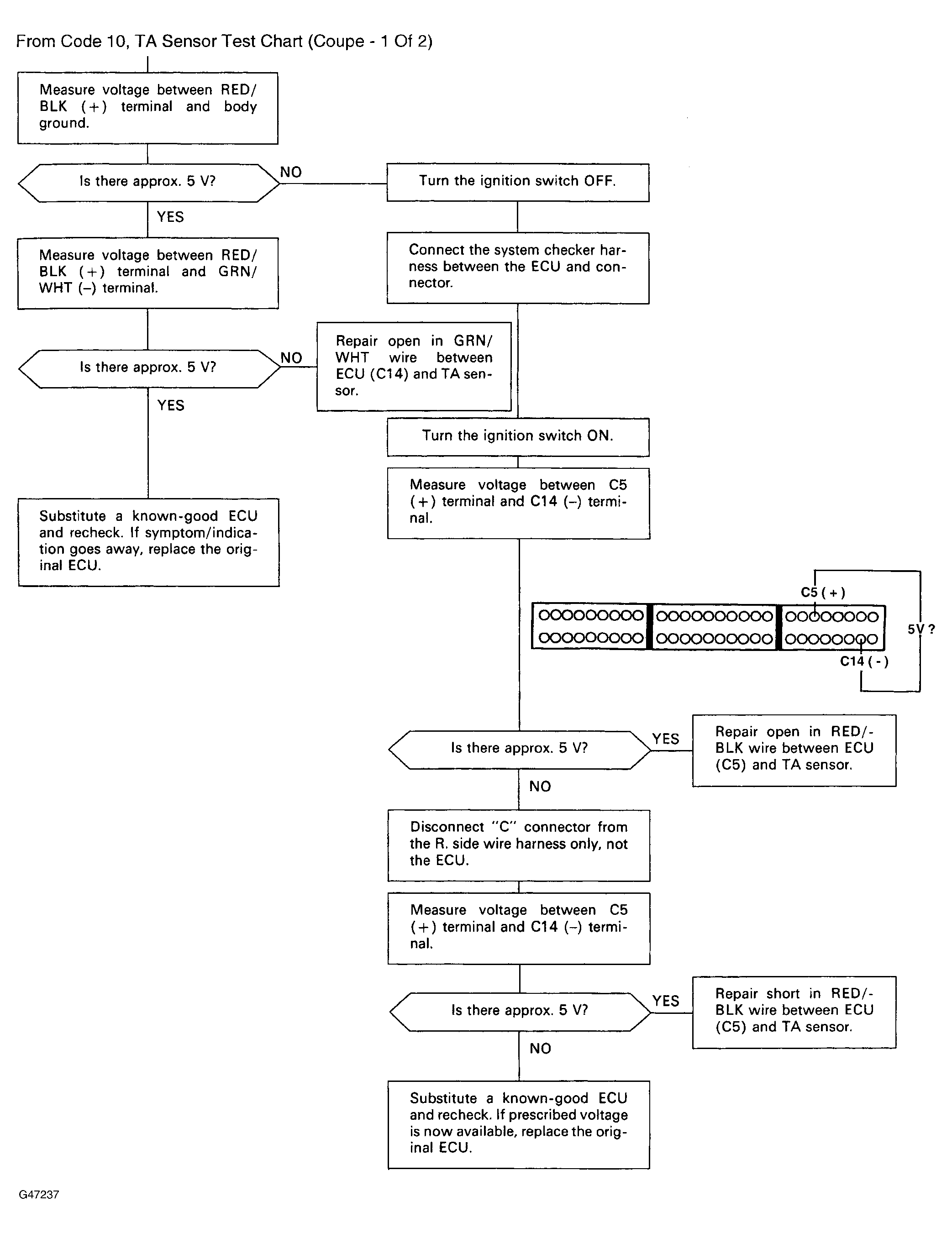
Fig 1: Code 10, TA Sensor Test Chart (Coupe - 1 Of 2)
G61239
Fig 2: Code 10, TA Sensor Test Chart (Coupe - 2 Of 2)
G47237
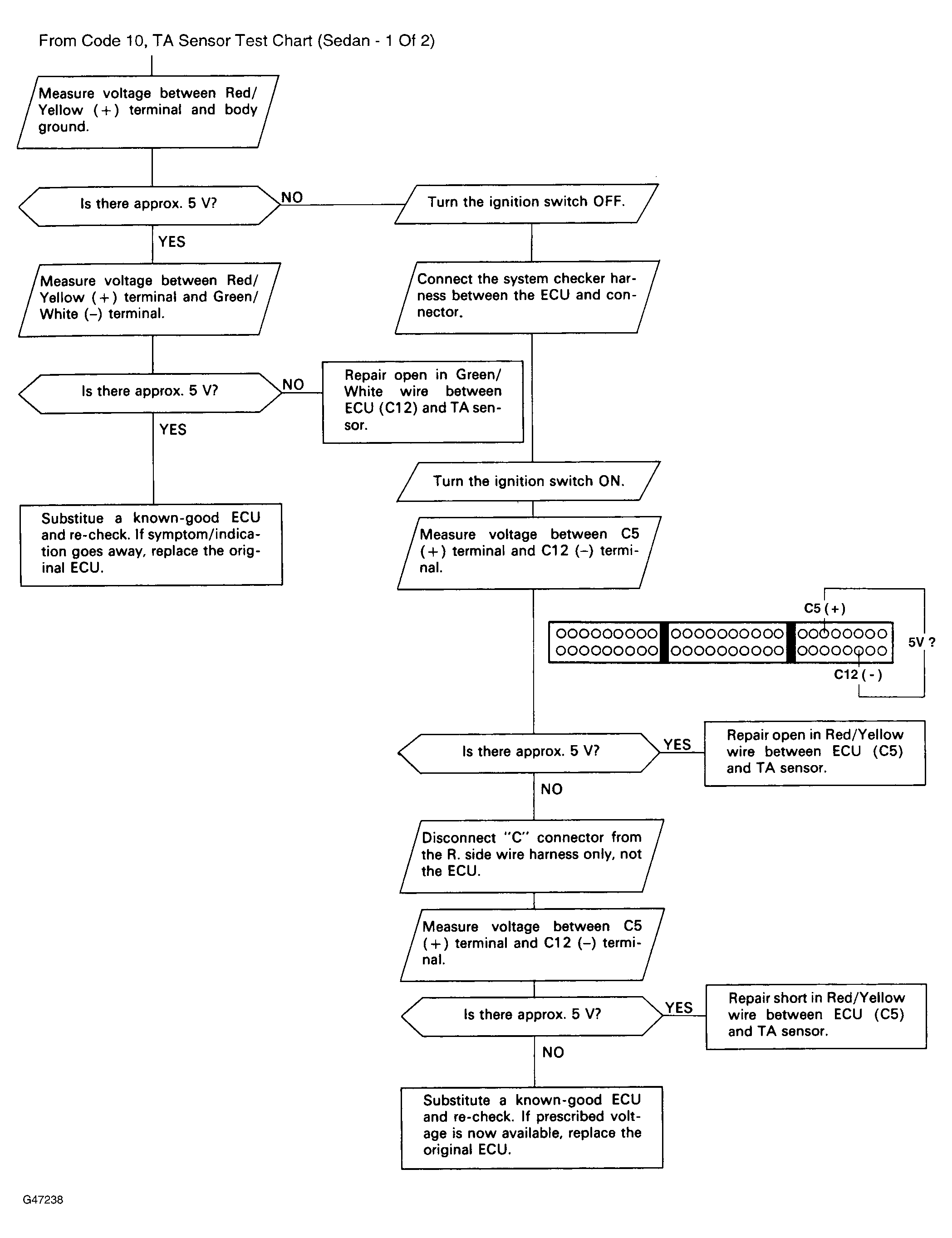
Fig 3: Code 10, TA Sensor Test Chart (Sedan - 1 Of 2)
G61240
Fig 4: Code 10, TA Sensor Test Chart (Sedan - 2 Of 2)
G47238