LEMON Manuals: Even more car manuals for everyone: 1960-2025
Home >> Acura >> 1994 >> Integra (GS-R) L4-1797cc 1.8L DOHC (VTEC) >> Repair and Diagnosis >> Powertrain Management >> Transmission Control Systems >> Testing and Inspection >> Component Tests and General Diagnostics >> A/C Signal Circuit Troubleshooting
April 5, 2026: LEMON Manuals is launched! Read the announcement.

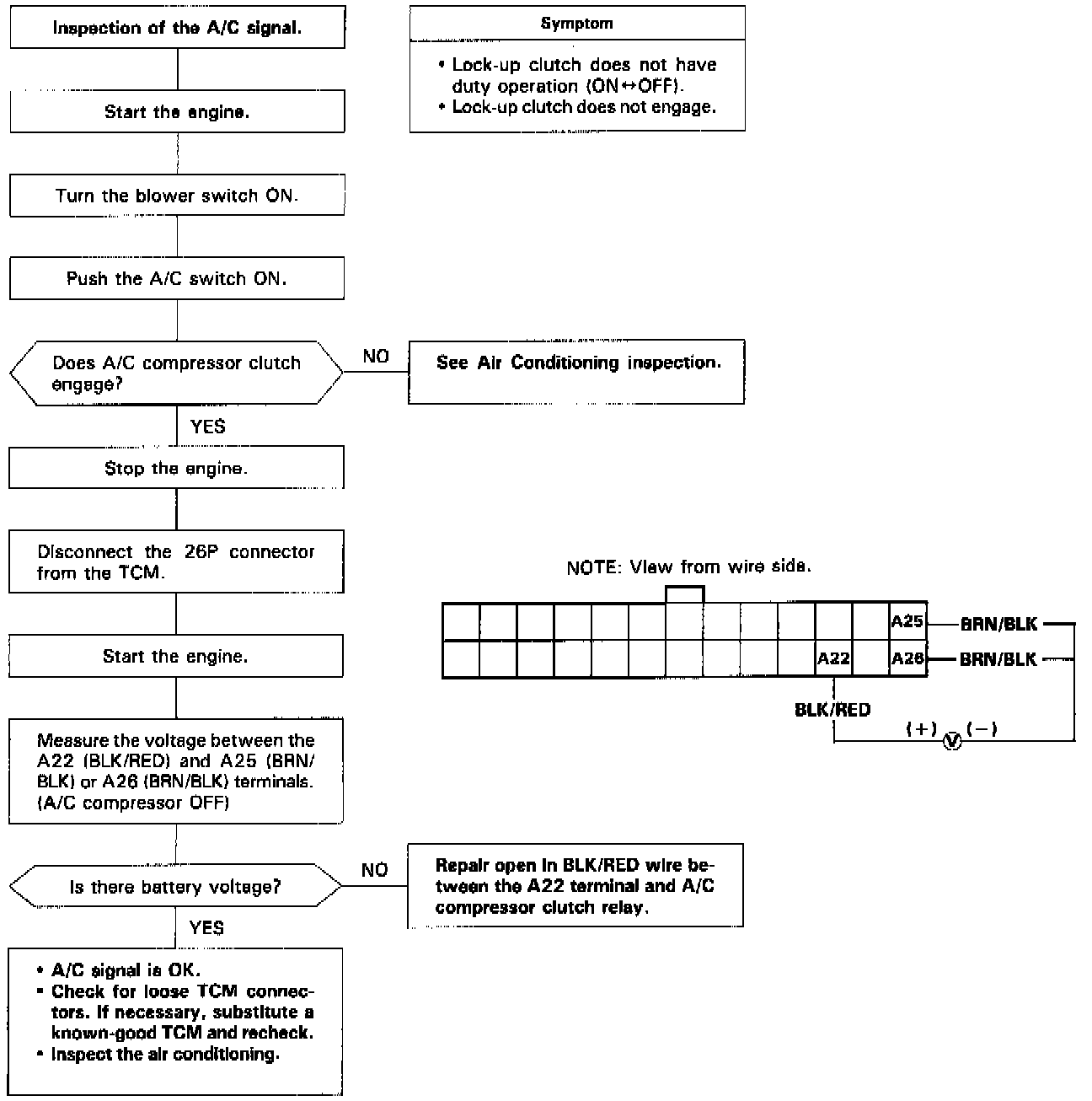
A/C Signal Circuit Troubleshooting