LEMON Manuals: Even more car manuals for everyone: 1960-2025
Home >> Acura >> 1994 >> NSX Standard >> Repair and Diagnosis >> Engine Performance >> System >> Engine Controls - System & Component Testing >> Computerized Engine Controls >> PGM-FI Control System >> MIL Stays On
April 5, 2026: LEMON Manuals is launched! Read the announcement.

MIL Stays On

See Fig 1 -Fig 3 .

Fig 1: MIL Stays On After 2 Seconds Diagnostic Flowchart (1 Of 3)
G00107142Courtesy of AMERICAN HONDA MOTOR CO., INC.
Fig 2: MIL Stays On After 2 Seconds Diagnostic Flowchart (2 Of 3)
G00107143Courtesy of AMERICAN HONDA MOTOR CO., INC.
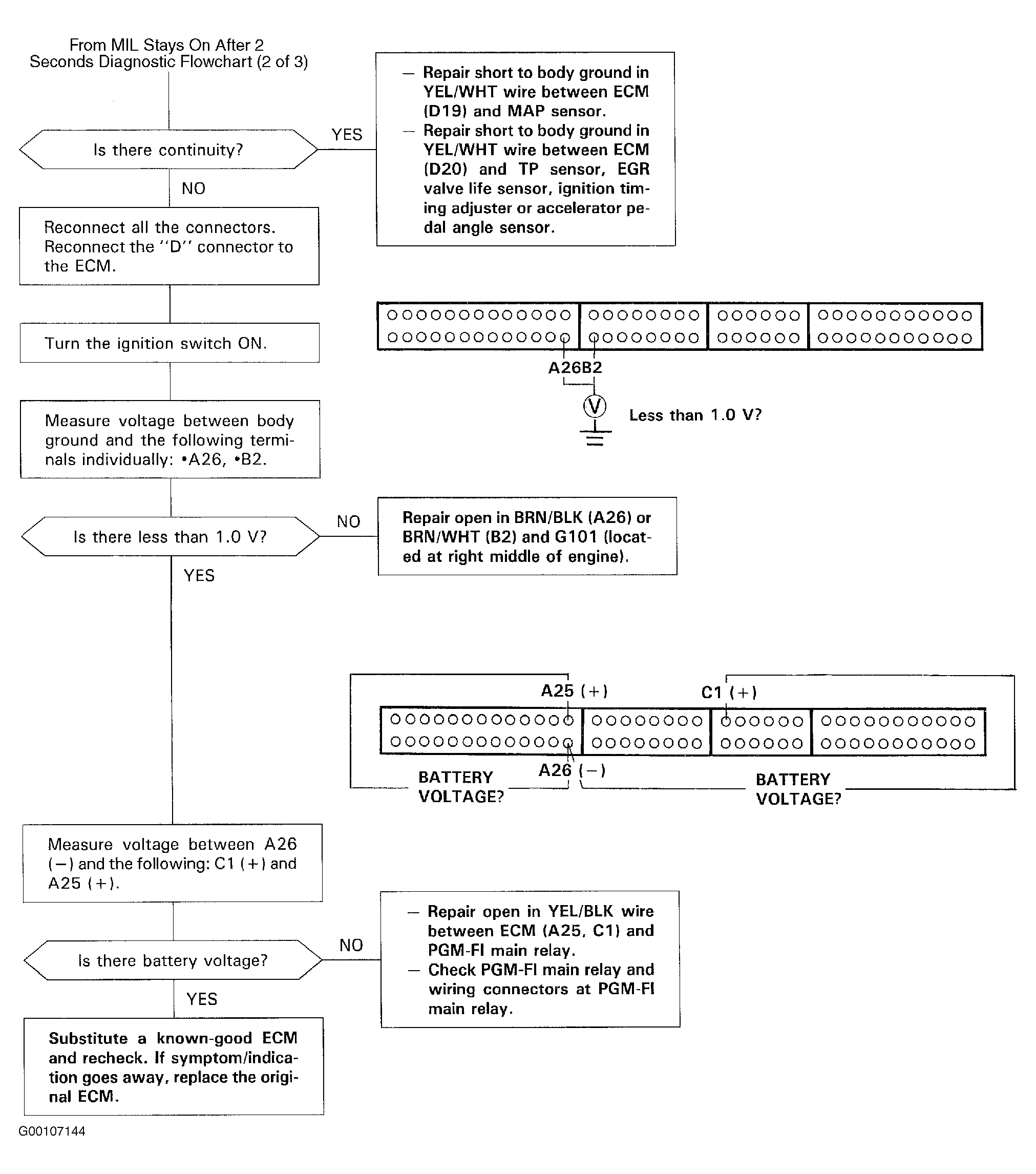
Fig 3: MIL Stays On After 2 Seconds Diagnostic Flowchart (3 Of 3)
G00107144Courtesy of AMERICAN HONDA MOTOR CO., INC.