LEMON Manuals: Even more car manuals for everyone: 1960-2025
Home >> Acura >> 1996 >> 3.5RL >> Repair and Diagnosis >> Brakes >> Traction Control >> Traction Control System >> Circuit Tests >> DTC 3-7: TCS Control Valve Sensor Signal - TCV
April 5, 2026: LEMON Manuals is launched! Read the announcement.

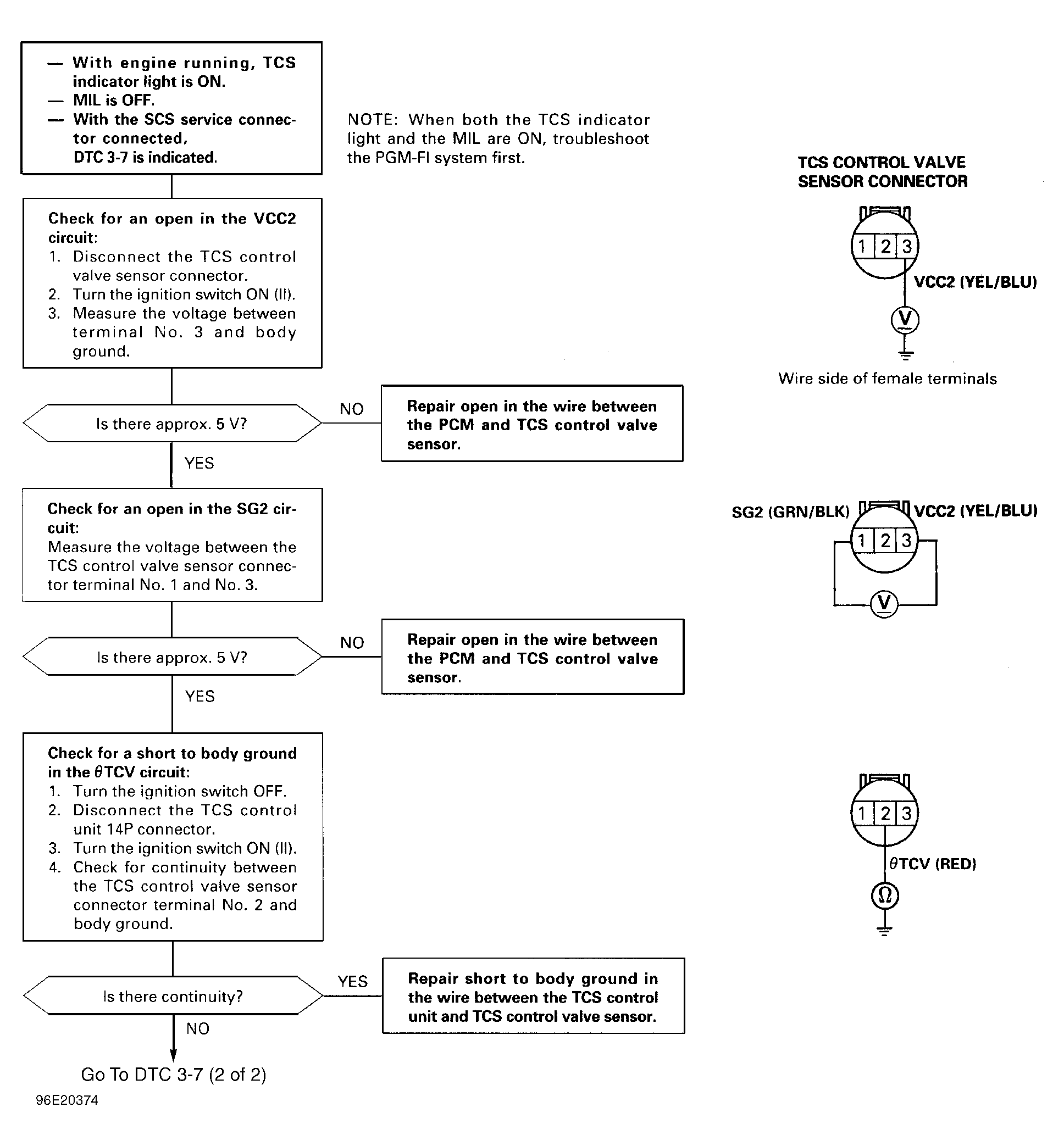
DTC 3-7: TCS Control Valve Sensor Signal - TCV

Fig 1: DTC 3-7: TCS Control Valve Sensor Signal (1 Of 2)
G96E20374Courtesy of AMERICAN HONDA MOTOR CO., INC.
Fig 2: DTC 3-7: TCS Control Valve Sensor Signal (2 Of 2)
G96F20375Courtesy of AMERICAN HONDA MOTOR CO., INC.