LEMON Manuals: Even more car manuals for everyone: 1960-2025
Home >> Acura >> 1996 >> Integra GS-R, 2D Coupe >> Repair and Diagnosis (Single Page) >> Engine Performance >> System >> Engine Controls - Tests W/Codes >> Circuit Tests >> DTC P1259 - VTEC System Malfunction
April 5, 2026: LEMON Manuals is launched! Read the announcement.

DTC P1259 - VTEC System Malfunction

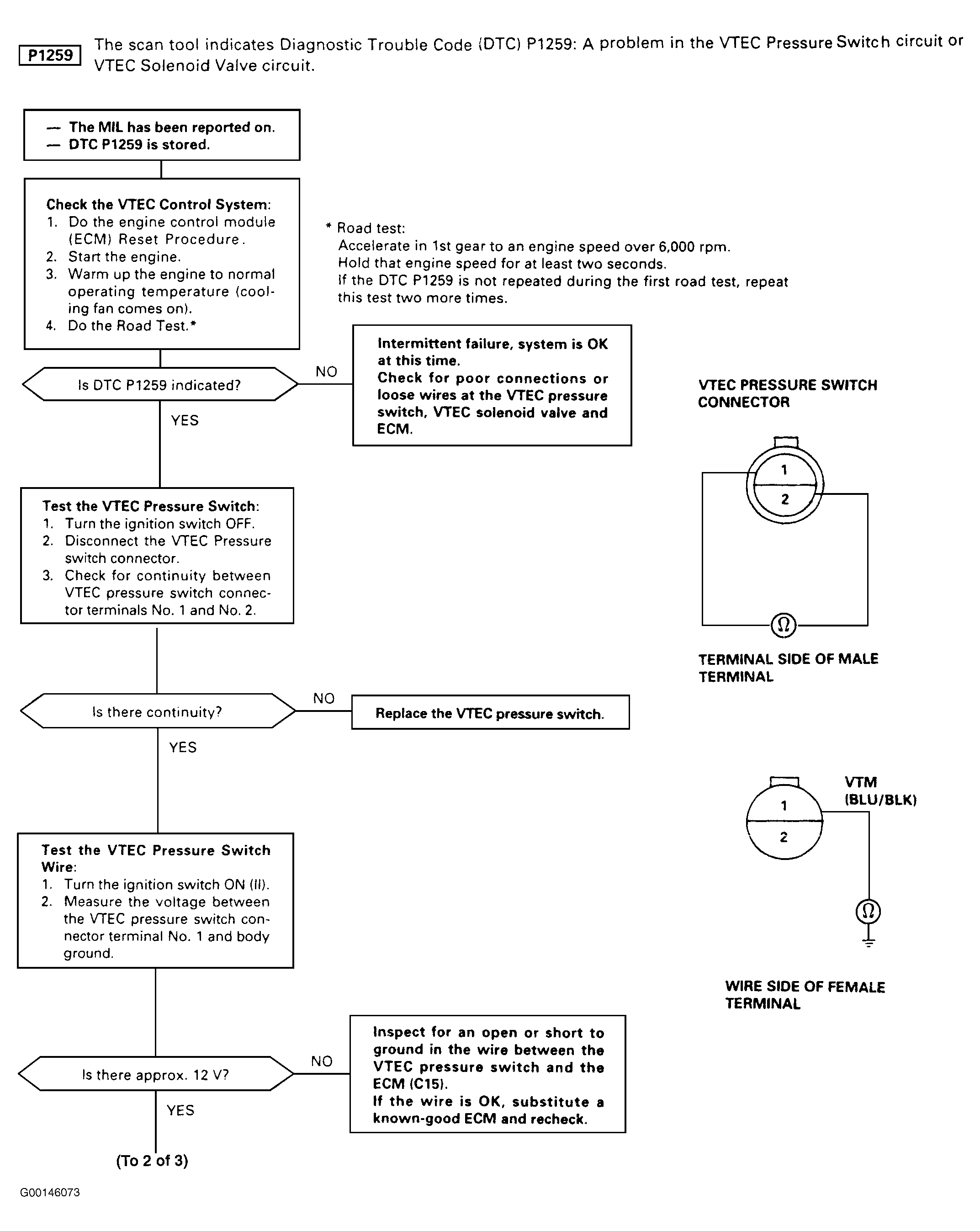
For test procedures, see Fig 1 - Fig 3 .

Fig 1: DTC 1259 - VTEC Pressure Switch Circuit Malfunction (1 Of 3)
G00146073
Fig 2: DTC 1259 - VTEC Pressure Switch Circuit Malfunction (2 Of 3)
G00146074
Fig 3: DTC 1259 - VTEC Pressure Switch Circuit Malfunction (3 Of 3)
G00146075