LEMON Manuals: Even more car manuals for everyone: 1960-2025
Home >> Acura >> 2000 >> 1.6EL RS, Standard >> Repair and Diagnosis >> Engine Performance >> System >> Idle Control System >> Troubleshooting Flowcharts >> Air Conditioning Signal >> 1999-2000 Models
April 5, 2026: LEMON Manuals is launched! Read the announcement.

1999-2000 Models

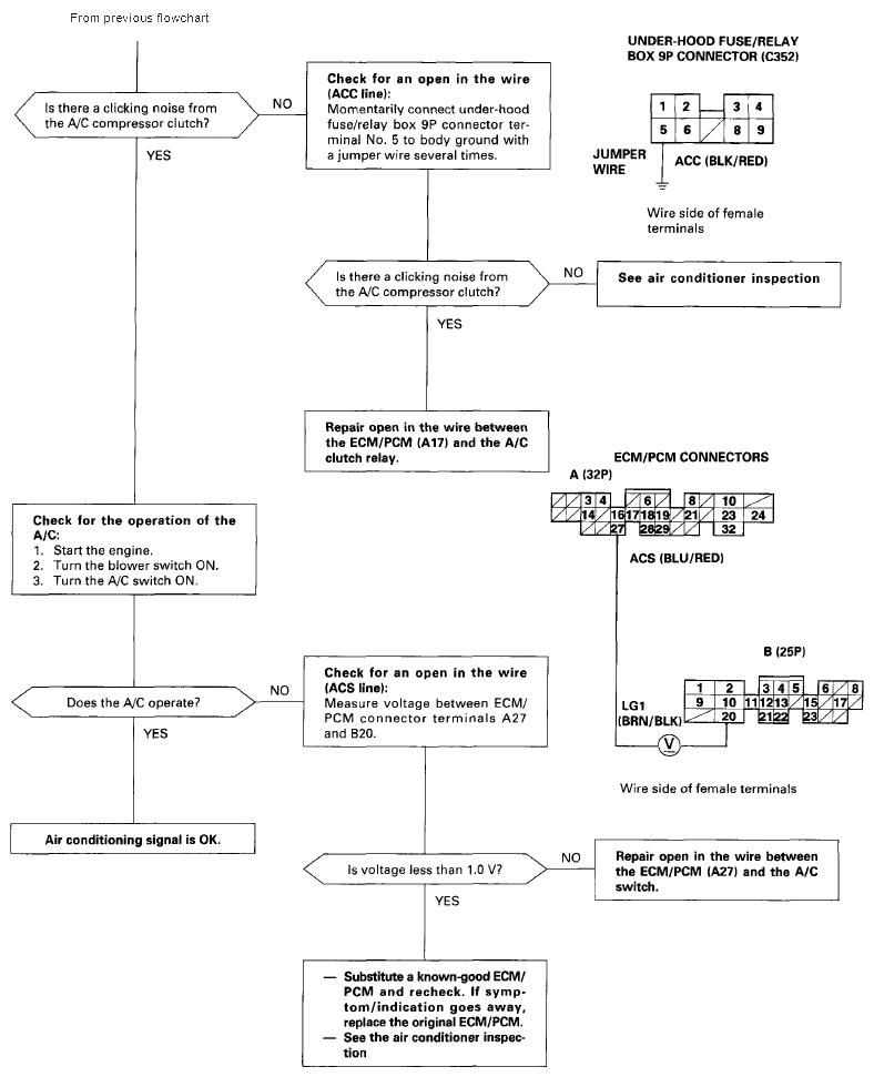
Fig 1: Air Conditioning Signal Troubleshooting Flowchart (1 Of 2)
G06291326Courtesy of AMERICAN HONDA MOTOR CO., INC.
Fig 2: Air Conditioning Signal Troubleshooting Flowchart (2 Of 2)
G06291327Courtesy of AMERICAN HONDA MOTOR CO., INC.