LEMON Manuals: Even more car manuals for everyone: 1960-2025
Home >> Acura >> 2000 >> NSX 3.2 NA2 >> Repair and Diagnosis >> Engine Performance >> System >> Engine Controls - System & Component Testing >> Idle Control Systems >> Clutch Switch Signal
April 5, 2026: LEMON Manuals is launched! Read the announcement.

Clutch Switch Signal

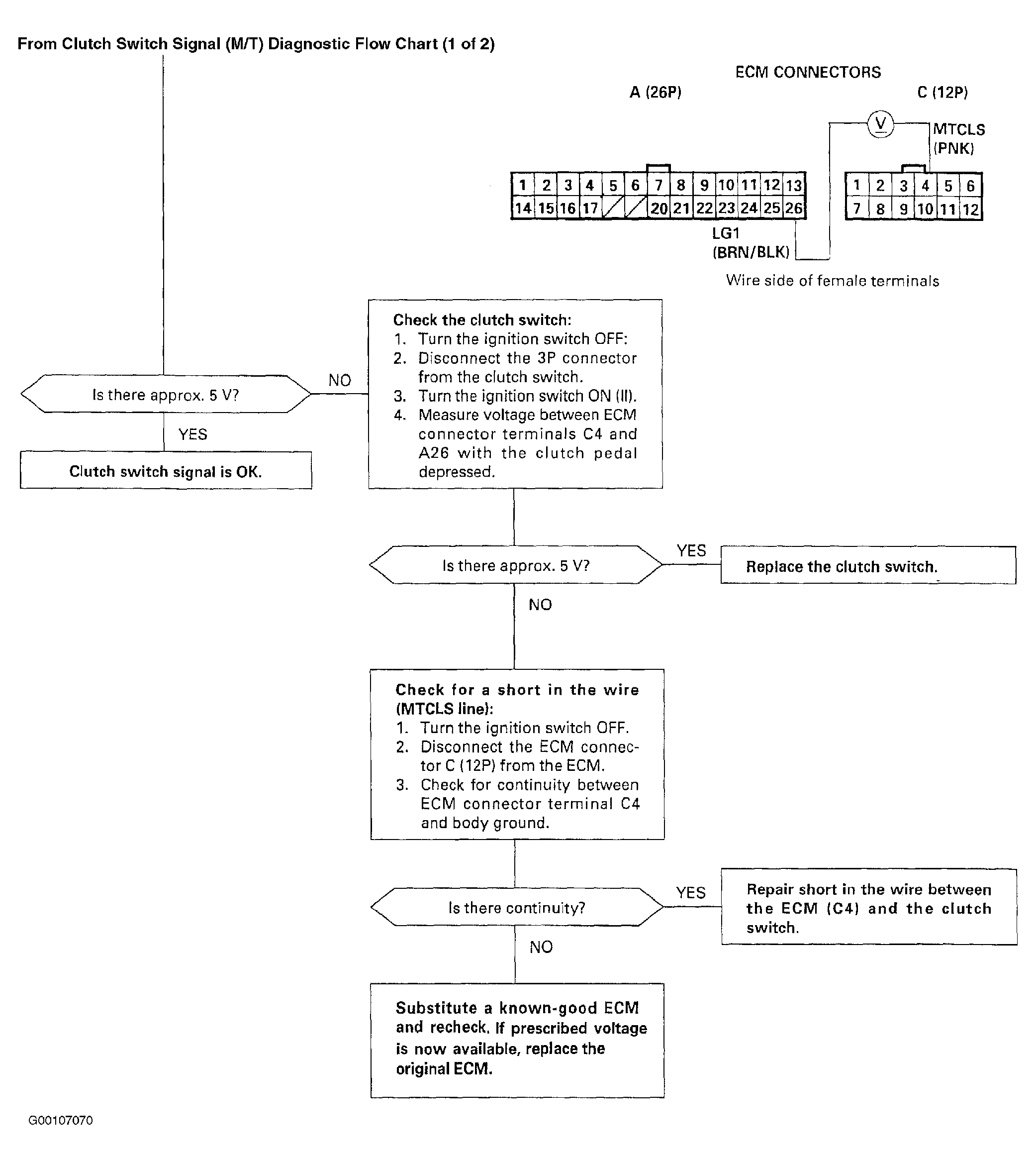
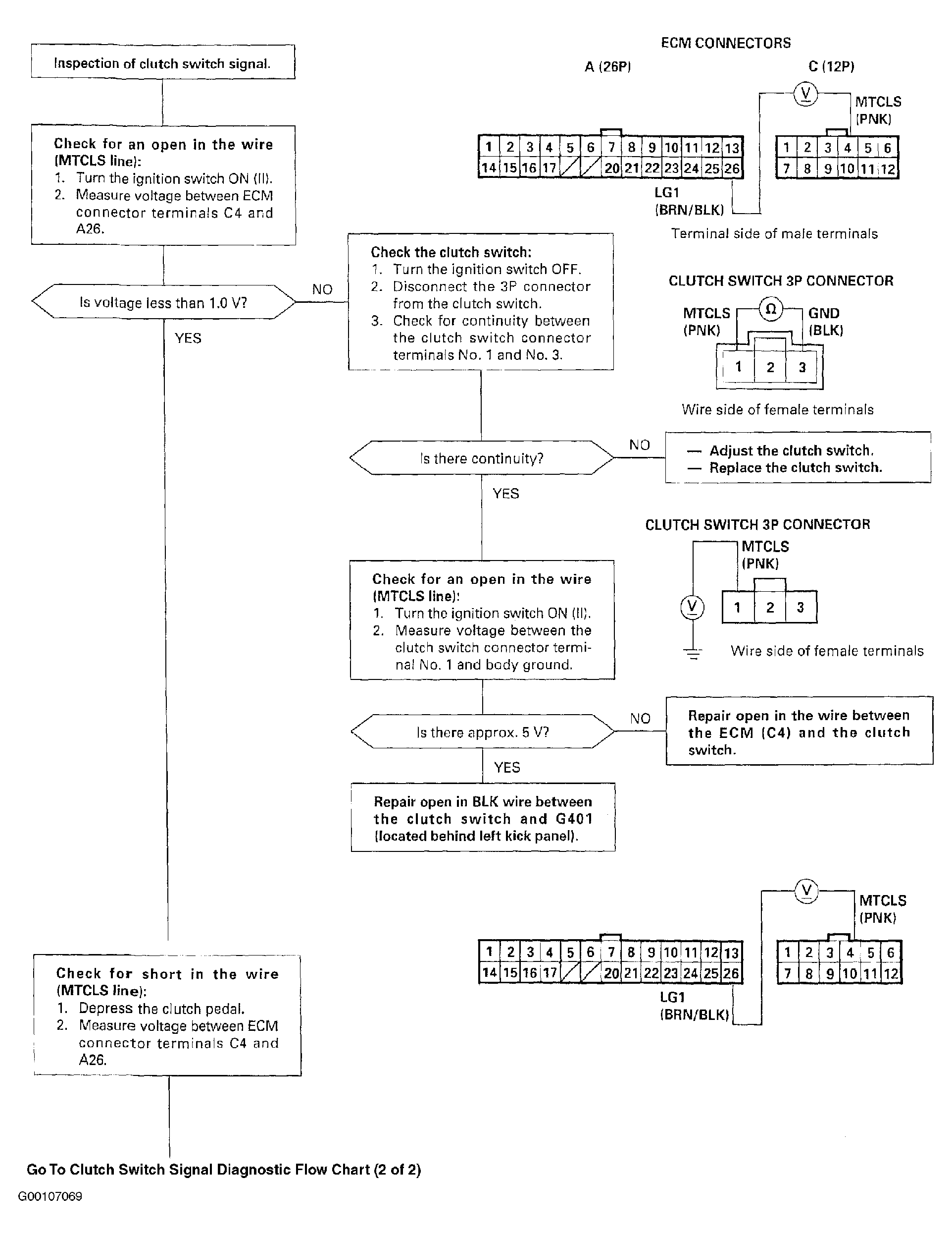
This signals the ECM when the clutch is engaged. For troubleshooting of the clutch switch signal circuit, see Fig 1 and Fig 2 . Clutch switch is located in front luggage compartment. See Figure .

Fig 1: Clutch Switch Signal (M/T) Diagnostic Flow Chart (1 Of 2)
G00107069Courtesy of AMERICAN HONDA MOTOR CO., INC.
Fig 2: Clutch Switch Signal (M/T) Diagnostic Flow Chart (2 Of 2)
G00107070Courtesy of AMERICAN HONDA MOTOR CO., INC.