LEMON Manuals: Even more car manuals for everyone: 1960-2025
Home >> Acura >> 2000 >> NSX-T 3.2 NA2 >> Repair and Diagnosis >> Engine Performance >> System >> Engine Controls - System & Component Testing >> Idle Control Systems >> Brake Switch Signal
April 5, 2026: LEMON Manuals is launched! Read the announcement.

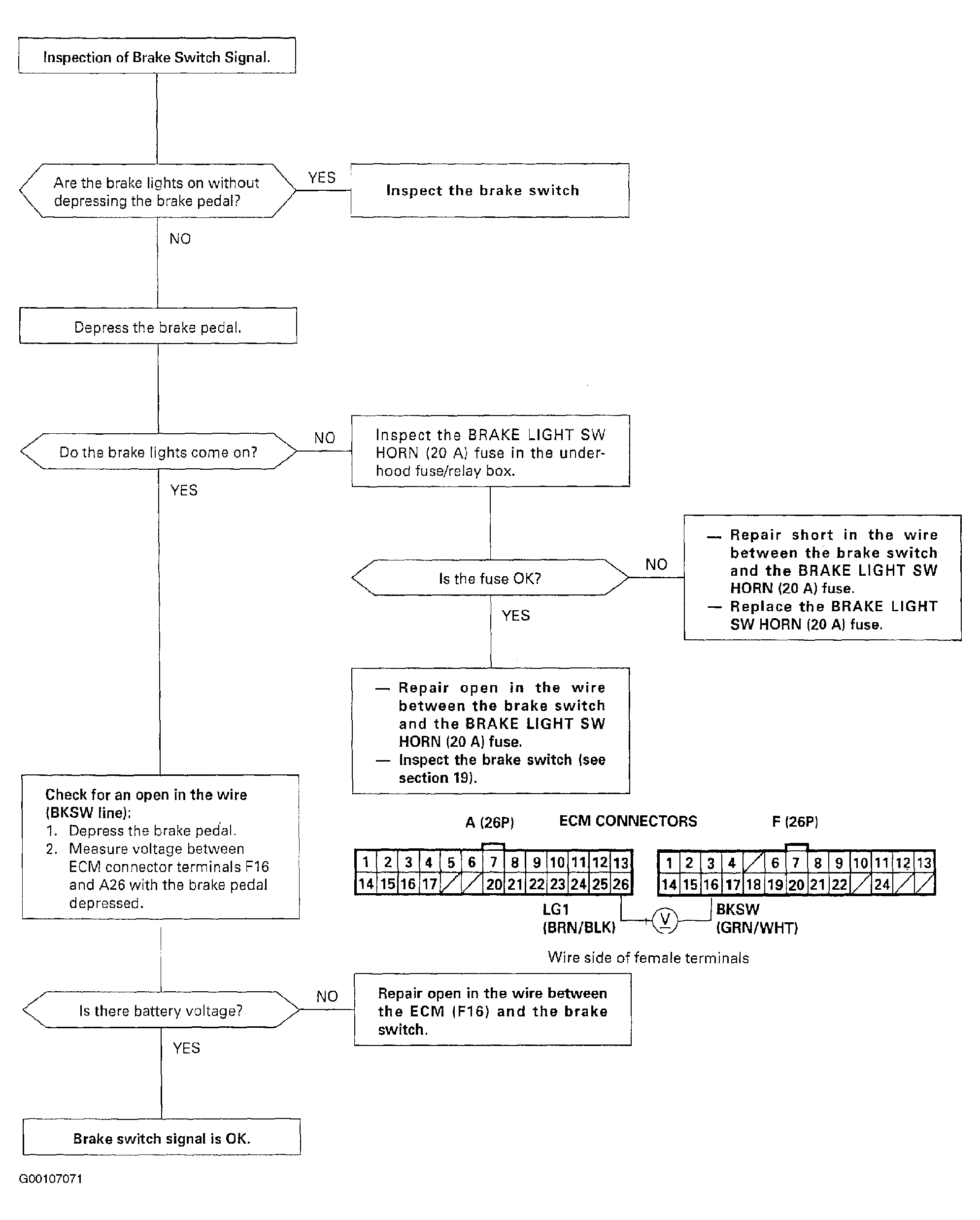
Brake Switch Signal

This signals the ECM when the brake pedal is engaged. For troubleshooting of the brake switch signal circuit, see Fig 1 .

Fig 1: Brake Switch Signal Diagnostic Flow Chart
G00107071Courtesy of AMERICAN HONDA MOTOR CO., INC.