LEMON Manuals: Even more car manuals for everyone: 1960-2025
Home >> Acura >> 2017 >> TLX SH-AWD >> Repair and Diagnosis (Single Page) >> Steering >> Manual Steering >> Steering System - Testing & Troubleshooting >> EPS System Description >> Motion Adaptive-EPS Control
April 5, 2026: LEMON Manuals is launched! Read the announcement.

Motion Adaptive-EPS Control

Overview 

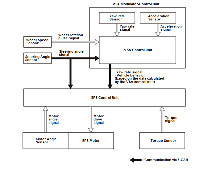
Motion adaptive-EPS control performs the steering torque correction control coordinated with VSA system for stabilizing the vehicle when the steering is unstable.

The EPS system determines the state of the vehicle based on the data calculated by the VSA control unit, and the data from the yaw rate sensor and the acceleration sensor. When the system determines that the vehicle behavior is abnormal, the EPS control unit calculates the correction current based on the vehicle behavior and corrects the steering torque.

The motion adaptive-EPS control is stopped in the event of failure in the VSA system.

GHH164142Courtesy of HONDA, U.S.A., INC.

Motion Adaptive-EPS Control 

Mitigates oversteer control 

When oversteer occurs, it compensates for steering torque to steer in the countersteer direction, and enhances vehicle control.

GHH164143Courtesy of HONDA, U.S.A., INC.

Mitigates understeer control 

When understeer occurs, it compensates for steering torque to control oversteer, then holds the tire grip to enhance vehicle control.

GHH164144Courtesy of HONDA, U.S.A., INC.

Stabilizes braking on road surfaces with different friction coefficients control 

When the vehicle behavior is abnormal while braking on an uneven road surface, it compensates for steering torque to enhance vehicle control.

GHH164145Courtesy of HONDA, U.S.A., INC.