LEMON Manuals: Even more car manuals for everyone: 1960-2025
Home >> Acura >> 2019 >> MDX Base >> Repair and Diagnosis (Single Page) >> Accessories & Equipment >> Drivers Assistance Systems - ADAS >> Blind Spot & Multi View Systems - Testing & Troubleshooting (Except Hybrid) >> Description & Operation >> Multi View Camera System (MVCS) Description - System Diagram
April 5, 2026: LEMON Manuals is launched! Read the announcement.

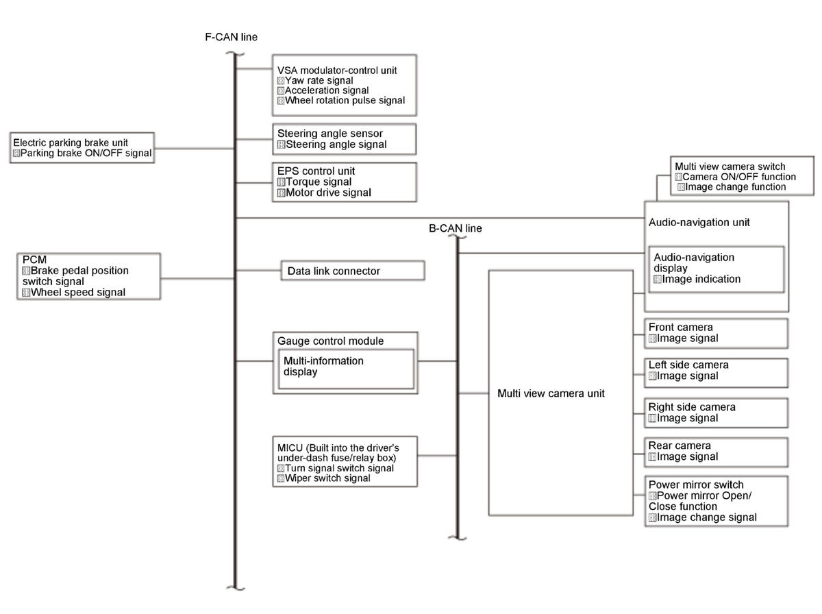
Multi View Camera System (MVCS) Description - System Diagram

The multi view camera unit combines the images from four wide-angle cameras arranged to the left, right, front, and rear of the vehicle, and sends the image signal to the audio-navigation unit. Steering information, vehicle speed information, shift position information and other information obtained from the CAN communications line is also used to send image switching signals to the audio-navigation unit.

GHH327333Courtesy of HONDA, U.S.A., INC.