LEMON Manuals: Even more car manuals for everyone: 1960-2025
Home >> Acura >> 2023 >> Integra Base, Standard Trans >> Repair and Diagnosis (Single Page) >> Suspension >> Wheels & Tire System >> TPMS System >> Description & Operation >> TPMS System Description - System Diagram
April 5, 2026: LEMON Manuals is launched! Read the announcement.

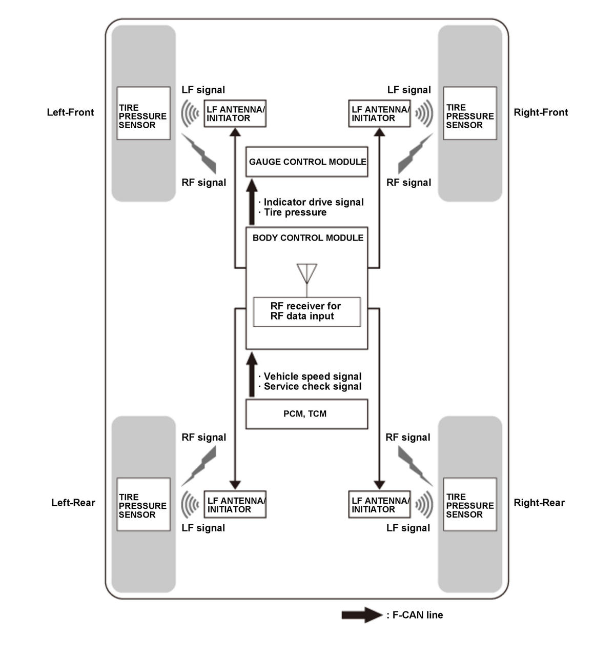
TPMS System Description - System Diagram

The system diagram of the TPMS is shown below.

For locations of each component on the vehicle, refer to the Component Location Index:

GHH535317Courtesy of HONDA, U.S.A., INC.