LEMON Manuals: Even more car manuals for everyone: 1960-2025
Home >> Cadillac >> 1983 >> Cimarron Standard >> Repair and Diagnosis >> Engine Performance >> System >> TBI Tests W/Codes >> Chart 3: No Code 12 Displayed
April 5, 2026: LEMON Manuals is launched! Read the announcement.

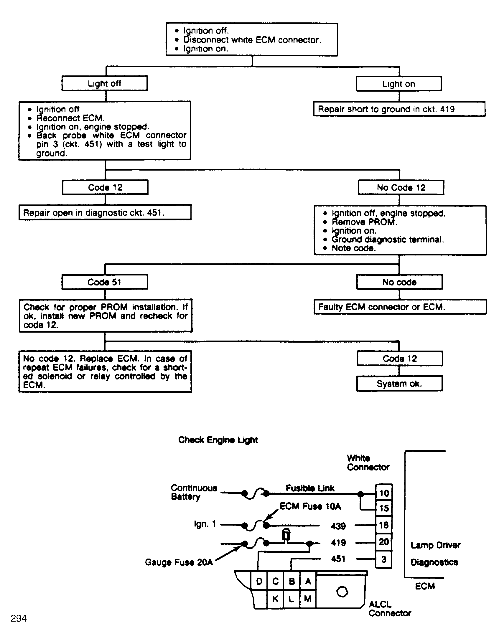
Chart 3: No Code 12 Displayed

Fig 1: Chart 3: No Code 12 Displayed Flow Chart
G294
Fig 2: Chart 3: No Code 12 Displayed Flow Chart
GB0045641