LEMON Manuals: Even more car manuals for everyone: 1960-2025
Home >> Cadillac >> 1983 >> Cimarron Standard >> Repair and Diagnosis >> Engine Performance >> System >> TBI Tests W/Codes >> Code 24: Vehicle Speed Sensor (VSS) Circuit
April 5, 2026: LEMON Manuals is launched! Read the announcement.

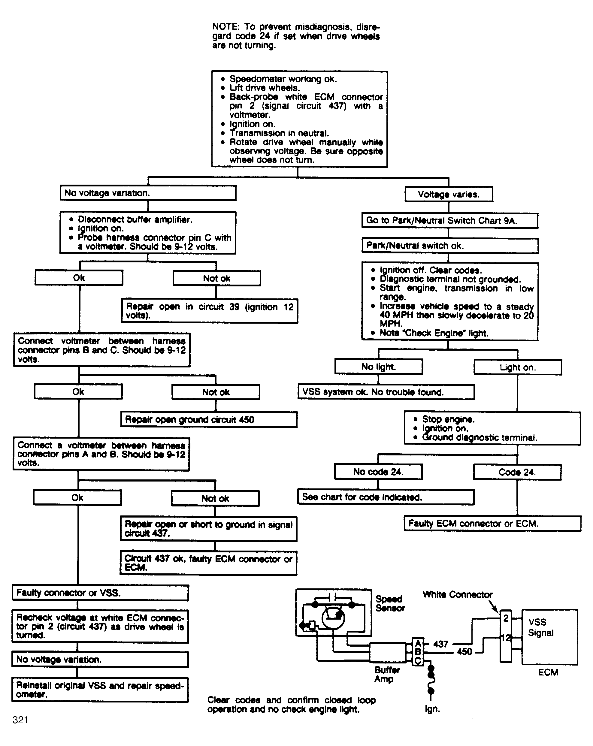
Code 24: Vehicle Speed Sensor (VSS) Circuit

Fig 1: Code 24: Vehicle Speed Sensor Flow Chart (1.8L & 2.5L)
G321
Fig 2: Code 24: Vehicle Speed Sensor Flow Chart (1.8L & 2.5L)
GB0045668
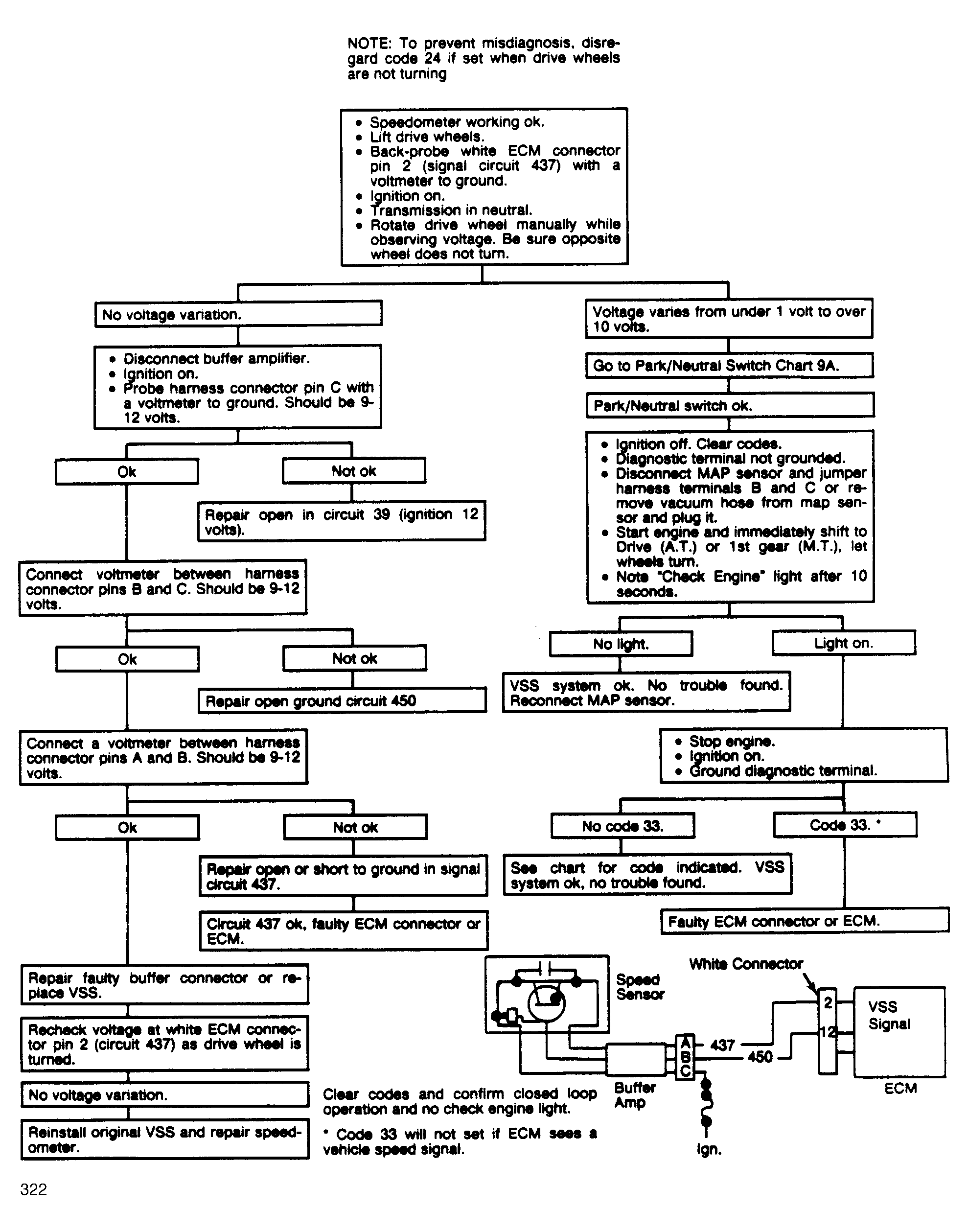
Fig 3: Code 24: Vehicle Speed Sensor Flow Chart (2.0L & 5.0L)
G322
Fig 4: Code 24: Vehicle Speed Sensor Flow Chart (2.0L & 5.0L)
GB0045669