LEMON Manuals: Even more car manuals for everyone: 1960-2025
Home >> Cadillac >> 1991 >> Seville Base >> Repair and Diagnosis >> Engine Performance >> System >> Engine Controls - Tests W/Codes >> Diagnostic Tests >> BCM Code B110, Outside Air Temperature Sensor Circuit >> Note On Intermittents
April 5, 2026: LEMON Manuals is launched! Read the announcement.

Note On Intermittents

A Code B110 will be stored in memory whenever the ambient temperature drops to less than -29°F (-34°C). This code should be ignored if this cause is suspected.

If intermittent Code B110 is being set, manipulate related wiring while observing BCM parameter BD26. If failure is induced, reading will jump from its normal value to a reading outside range of -34°C to 87°C.

If value displayed by BD26 is not reasonably close to actual temperature of air at sensor, check poor terminal connections or replace sensor.

Fig 1: BCM Code B110, Schematic, Outside Air Temperature Sensor Circuit
G91G07636
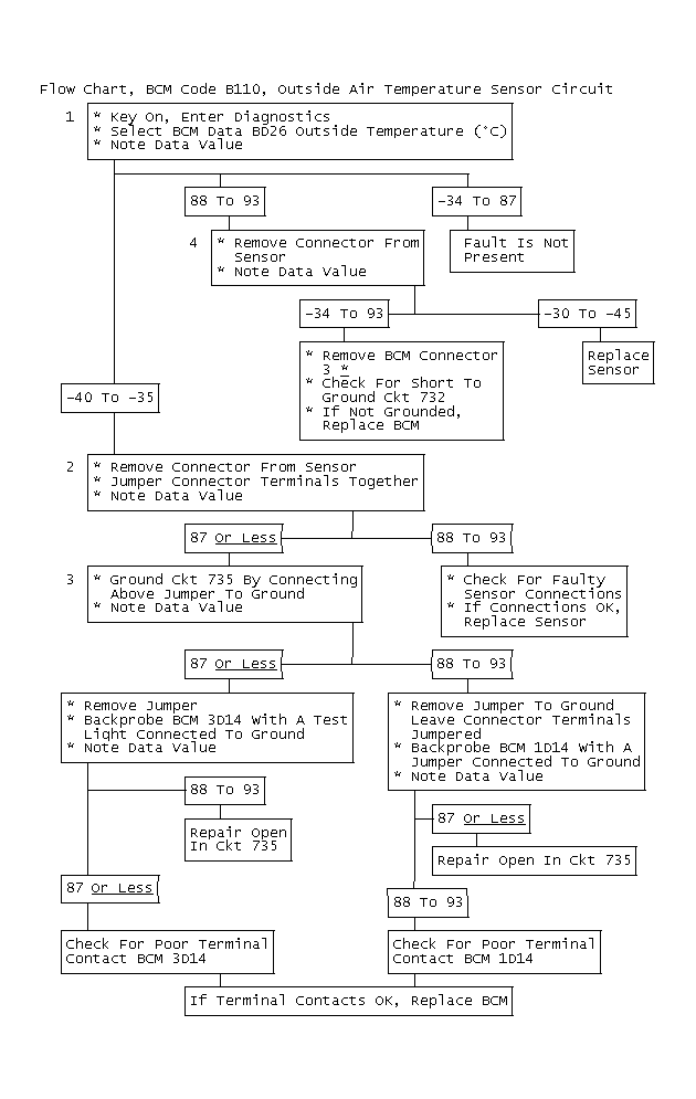
Fig 2: Flow Chart, BCM Code B110, Outside Air Temperature Sensor Circuit
GB0022567
NOTE: When The Repair Is Complete, Remove The #5 Fuse (CPS) For 10 Seconds To Reset Outside Temperature And Allow A/C Operation.