LEMON Manuals: Even more car manuals for everyone: 1960-2025
Home >> Cadillac >> 1991 >> Seville Base >> Repair and Diagnosis >> Engine Performance >> System >> Engine Controls - Tests W/Codes >> Diagnostic Tests >> BCM Code B112, A/C Low Side Temperature Sensor Circuit >> Note On Intermittents
April 5, 2026: LEMON Manuals is launched! Read the announcement.

Note On Intermittents

If intermittent Code B112 is being set, manipulate related wiring while observing BCM parameter BD28. If failure is induced, reading will jump from its normal value to a reading outside range of -34°C to 87°C.

If value displayed by data parameter BD28 is not reasonably close to corresponding pressure gauge reading, check poor terminal connections or replace sensor.

Fig 1: BCM Code B112, Schematic, A/C Low Side Temperature Sensor Circuit
G91G07636
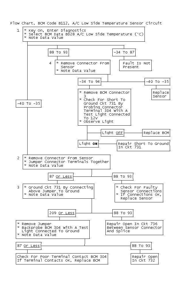
Fig 2: Flow Chart, BCM Code B112, A/C Low Side Temperature Sensor Circuit
GB0022569
NOTE: When The Repair Is Complete, Remove #5 Fuse (CPS) For 10 Seconds To Reset Outside Temperature And Allow A/C Operation.