LEMON Manuals: Even more car manuals for everyone: 1960-2025
Home >> Cadillac >> 1991 >> Seville Base >> Repair and Diagnosis >> Engine Performance >> System >> Engine Controls - Tests W/Codes >> Diagnostic Tests >> BCM Code B113, In-Car Temperature Sensor Circuit >> Note On Intermittents
April 5, 2026: LEMON Manuals is launched! Read the announcement.

Note On Intermittents

If intermittent Code B113 is being set, manipulate related wiring while observing BCM parameter BD25. If failure is induced, reading will jump from its normal value to a reading outside range of -34°C to 96°C.

If value displayed by BD25 is not reasonably close to actual temperature of air at sensor, check poor terminal connections or replace sensor.

Fig 1: BCM Code B113, Schematic, In-Car Temperature Sensor Circuit
G91G07636
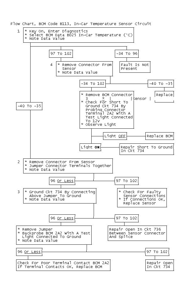
Fig 2: Flow Chart, BCM Code B113, In-Car Temperature Sensor Circuit
GB0022570
NOTE: When The Repair Is Complete, Remove #5 Fuse (CPS) For 10 Seconds To Reset Outside Temperature And Allow A/C Operation.