LEMON Manuals: Even more car manuals for everyone: 1960-2025
Home >> Cadillac >> 1992 >> Seville Base >> Repair and Diagnosis >> Engine Performance >> System >> Engine Controls - Tests W/Codes >> Pcm Code Charts >> Pcm Code E020, Open Fuel Pump Circuit (2 Of 3)
April 5, 2026: LEMON Manuals is launched! Read the announcement.

Pcm Code E020, Open Fuel Pump Circuit (2 Of 3)

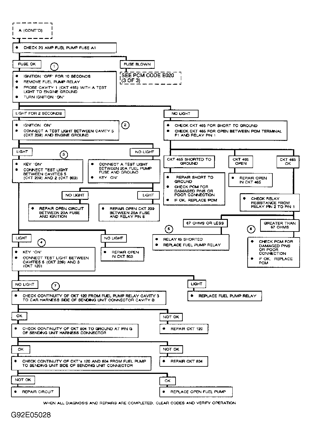
NOTE: Test numbers refer to numbers on diagnostic chart.
  1. Checks for proper control of fuel pump relay by PCM.
  2. Checks for open from fuel pump fuse to relay terminal No. 5.
  3. Checks for open from relay terminal No. 5 to ground.
  4. Checks continuity for complete fuel pump circuit from fuse A1 through fuel pump windings to ground. Using a test light to jumper contact cavities of relay connector, test light should glow if circuit is okay. If circuit is okay, fuel pump relay is faulty.
  5. If relay or relay drive circuits are grounded, PCM may be damaged by excessive current draw if battery voltage is greater than 16 volts. Repair fault, and check for proper operation.
  6. Fault is most likely at PCM connector or PCM. Before replacing PCM, check for damaged terminals or poor connections.
  7. Refer to WIRING DIAGRAMS article in this Section.
Fig 1: PCM Code E020, Schematic, Open Fuel Pump Circuit
G92A05012Courtesy of GENERAL MOTORS CORP.
Fig 2: PCM Code E020, Flow Chart, Open Fuel Pump Circuit (2 Of 3)
G92E05028Courtesy of GENERAL MOTORS CORP.
Fig 3: PCM Code E020 (2 Of 3)
GB0011177