LEMON Manuals: Even more car manuals for everyone: 1960-2025
Home >> Cadillac >> 1992 >> Seville Base >> Repair and Diagnosis >> Engine Performance >> System >> Engine Controls - Tests W/Codes >> Pcm Code Charts >> Pcm Code E048, EGR System Fault (2 Of 2) >> Note On Intermittents
April 5, 2026: LEMON Manuals is launched! Read the announcement.

Note On Intermittents

With engine at idle, manipulate EGR solenoid connector and related wiring. Listen for a change in idle quality. Drive vehicle with throttle angle at 8-15 degrees and engine at 1450-1650 RPM to try to duplicate code. Remove EGR valve, and check it for carbon build-up which would restrict EGR flow and for foreign materials holding EGR valve open. Check for pinched, cut, kinked, misrouted or blocked vacuum passages and/or vacuum hoses reducing EGR flow. Check for EGR valve binding in up or down position.

Fig 1: PCM Code E048, Schematic, EGR System Fault
G92A05045Courtesy of GENERAL MOTORS CORP.
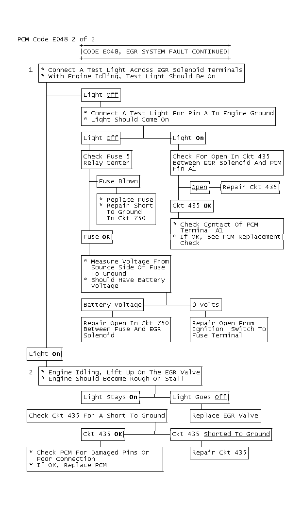
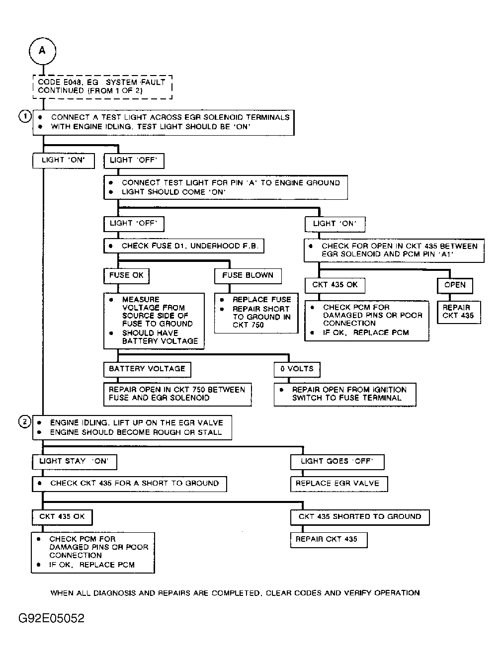
Fig 2: PCM Code E048, Flow Chart, EGR System Fault (2 of 2)
G92E05052Courtesy of GENERAL MOTORS CORP.
Fig 3: PCM Code E048 2 of 2
GB0011202