LEMON Manuals: Even more car manuals for everyone: 1960-2025
Home >> Cadillac >> 1995 >> Eldorado Base >> Repair and Diagnosis (Single Page) >> Steering >> Manual Steering >> Steering System - Variable Effort >> Diagnostic Charts >> Service Ride Control Message Displayed, No RSS Codes Set >> Notes On Flow Chart
April 5, 2026: LEMON Manuals is launched! Read the announcement.

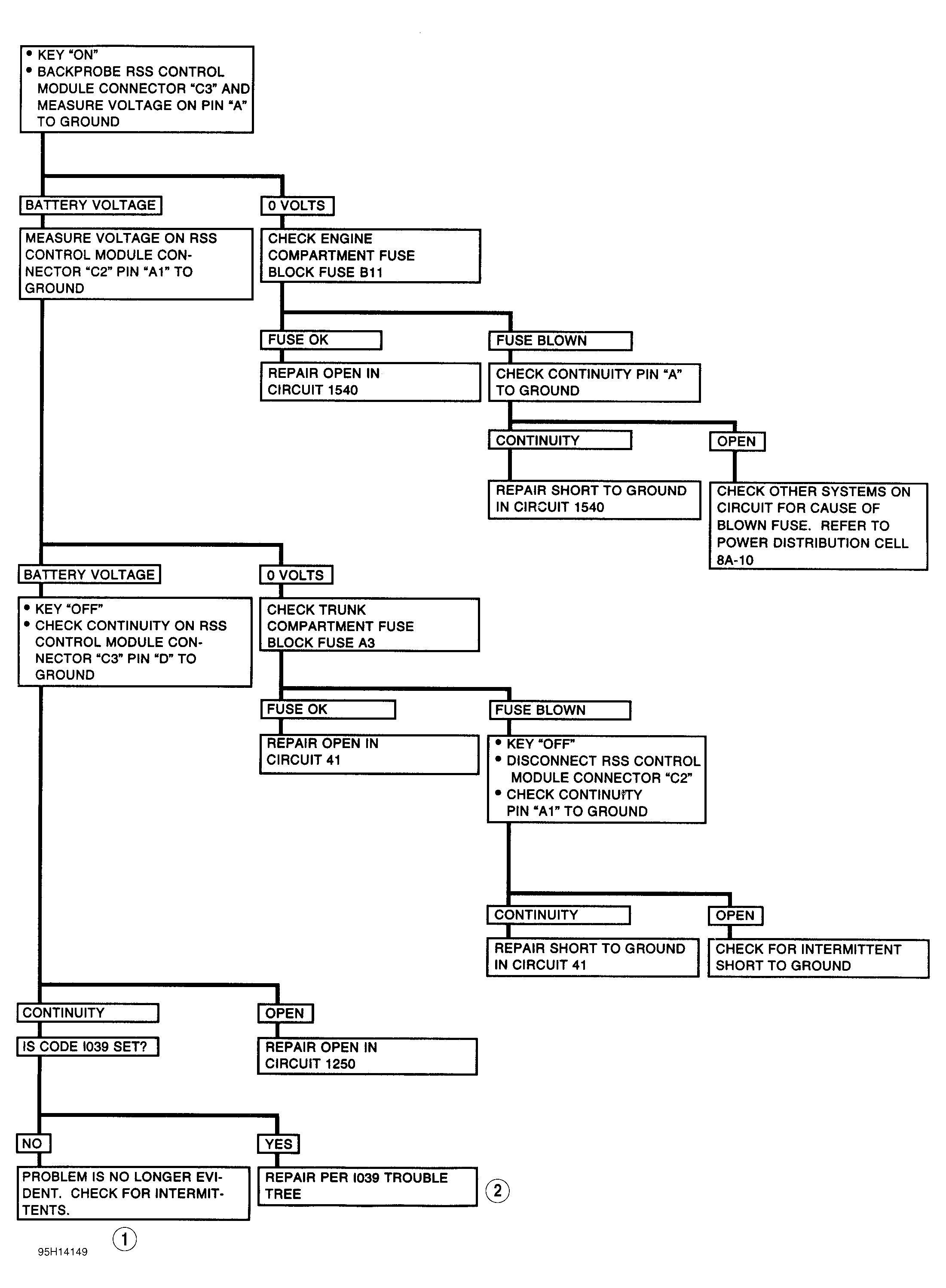
Notes On Flow Chart

Circled numbers in flow chart correspond to the following numbers:

  1. See NOTES ON INTERMITTENTS  under TESTING.
  2. See INSTRUMENT PANEL article in ACCESSORIES & EQUIPMENT.
CAUTION: DO NOT  backprobe connector terminals at position sensors or dampers.
NOTE: After repairs, clear codes and verify system operation.
Fig 1: Service Ride Control Message, No RSS Codes Set (1 of 2)
G95G14148Courtesy of GENERAL MOTORS CORP.
Fig 2: Service Ride Control Message, No RSS Codes Set (2 of 2)
G95H14149Courtesy of GENERAL MOTORS CORP.