LEMON Manuals: Even more car manuals for everyone: 1960-2025
Home >> Cadillac >> 1995 >> Eldorado Base >> Repair and Diagnosis (Single Page) >> Steering >> Power Steering >> Steering System - Variable Effort >> Diagnostic Charts >> Code S050, RSS Module Fault >> Notes on Flow Chart
April 5, 2026: LEMON Manuals is launched! Read the announcement.

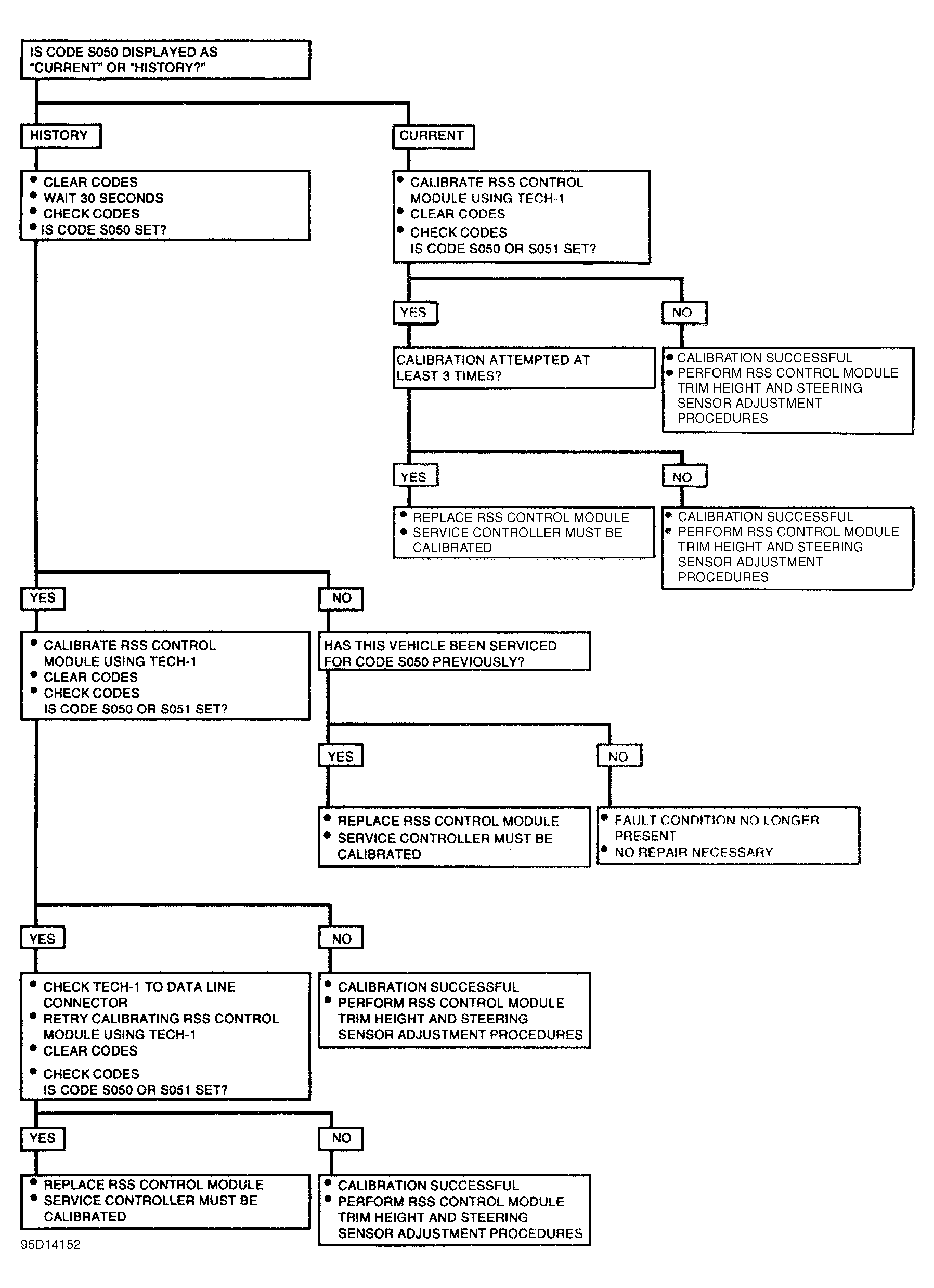
Notes on Flow Chart

Circled numbers in flow chart correspond to the following numbers:

  1. Service replacement control modules will have code S050 or S051 stored in memory when shipped. After replacement of a control module, perform RSS control module calibration procedure and steering center and trim height procedures. See RSS MODULE CALIBRATION  under TESTING.
NOTE: After repairs, clear DTCs and verify system operation.
Fig 1: CODE S050
G95D14152Courtesy of GENERAL MOTORS CORP.