LEMON Manuals: Even more car manuals for everyone: 1960-2025
Home >> Ford >> 2017 >> Transit Connect Titanium >> Repair and Diagnosis >> External Pages >> Different car >> Section 19 (Handles, Locks, Latches And Entry Systems) >> Description And Operation >> Handles, Locks, Latches and Entry Systems - Vehicles With: One-Touch Open and Close Front Windows - System Operation and Component Description >> System Operation >> System Diagram
April 5, 2026: LEMON Manuals is launched! Read the announcement.

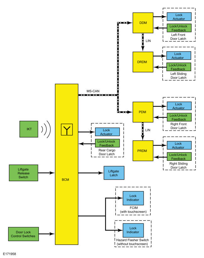
System Diagram

WARNING: This page is about a different car, the 2016 Ford Transit Connect. However, it is still accessible from the selected car via links, so may be relevant.
GFD151524Courtesy of FORD MOTOR COMPANY