LEMON Manuals: Even more car manuals for everyone: 1960-2025
Home >> Honda >> 1992 >> Prelude S, Standard >> Repair and Diagnosis >> Engine Performance >> System >> Engine Controls - Tests W/Codes >> Trouble Code Charts >> Code 15 - Ignition Output Signal
April 5, 2026: LEMON Manuals is launched! Read the announcement.

Code 15 - Ignition Output Signal

Fig 1: Code 15 Chart (1 Of 2) - Ignition Output Signal
G92F26703
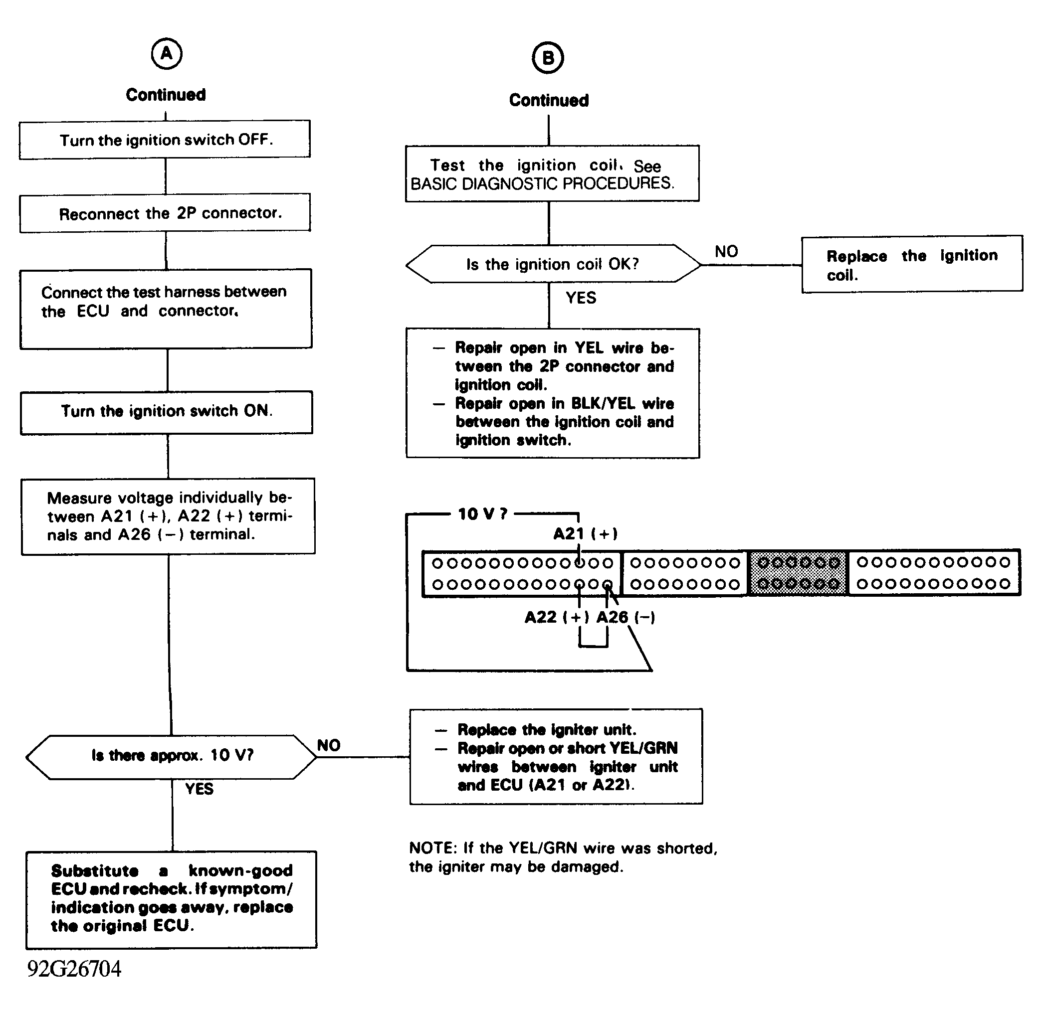
Fig 2: Code 15 Chart (2 Of 2) - Ignition Output Signal
G92G26704