LEMON Manuals: Even more car manuals for everyone: 1960-2025
Home >> Honda >> 1993 >> Prelude VTEC >> Repair and Diagnosis >> Engine Performance >> System >> Engine Controls - Tests W/Codes >> Diagnostic Trouble Code Charts >> Code 16 - Fuel Injectors
April 5, 2026: LEMON Manuals is launched! Read the announcement.

Code 16 - Fuel Injectors

Fig 1: Code 16 Flowchart, Fuel Injectors (1 of 3)
G93D79031Courtesy of AMERICAN HONDA MOTOR CO., INC.
Fig 2: Code 16 Flowchart, Fuel Injectors (2 of 3)
G93E79032Courtesy of AMERICAN HONDA MOTOR CO., INC.
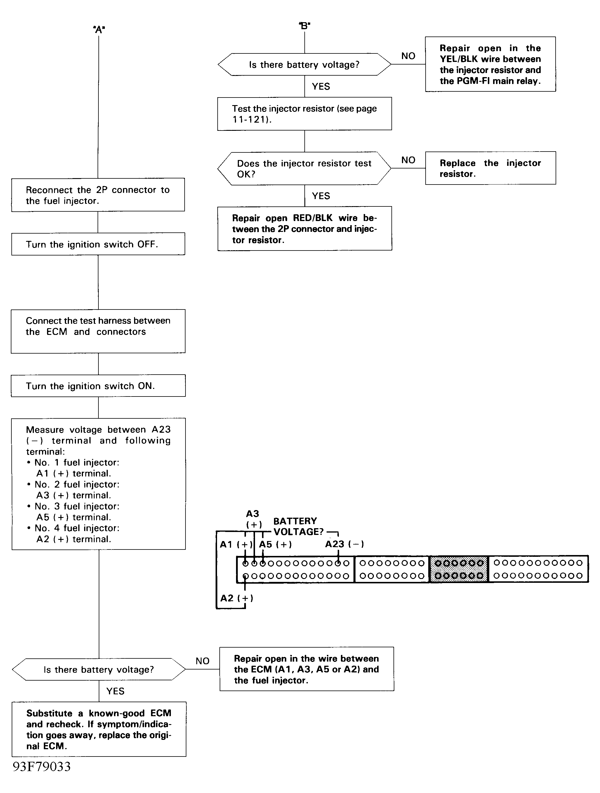
Fig 3: Code 16 Flowchart, Fuel Injectors (3 of 3)
G93F79033Courtesy of AMERICAN HONDA MOTOR CO., INC.