LEMON Manuals: Even more car manuals for everyone: 1960-2025
Home >> Honda >> 1994 >> Prelude 4WS, Automatic >> Repair and Diagnosis >> Engine Performance >> System >> Engine Controls - Tests W/Codes >> Diagnostic Trouble Code Charts >> Code 7 - Throttle Position (TP) Sensor
April 5, 2026: LEMON Manuals is launched! Read the announcement.

Code 7 - Throttle Position (TP) Sensor

Fig 1: Code 7 Flow Chart (1 Of 2) Throttle Position (TP) Sensor
G93A79012
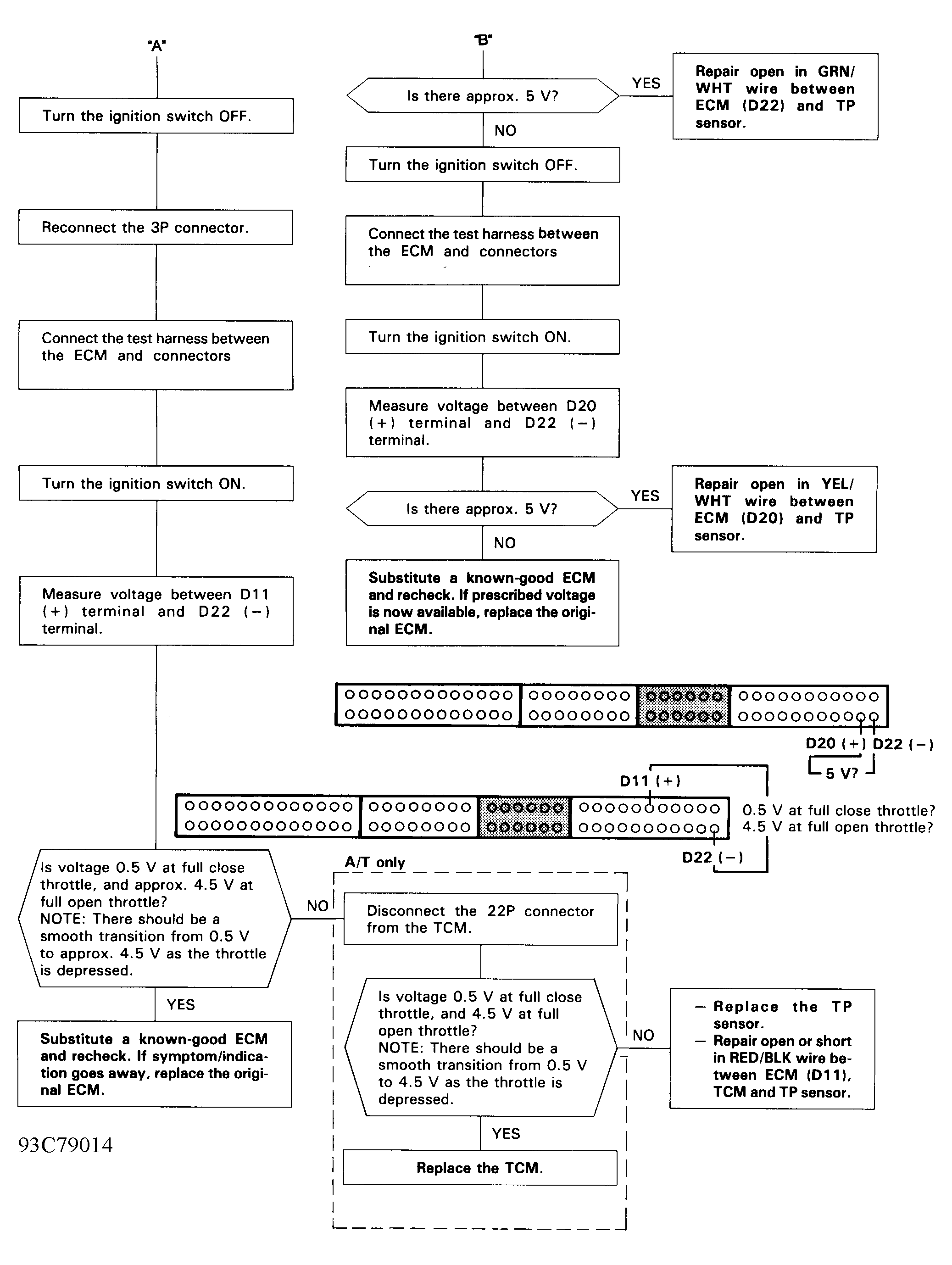
Fig 2: Code 7 Flow Chart (2 Of 2) Throttle Position (TP) Sensor
G93C79014