LEMON Manuals: Even more car manuals for everyone: 1960-2025
Home >> Honda >> 1994 >> Prelude L4-2.2L DOHC (VTEC) >> Repair and Diagnosis >> Powertrain Management >> Computers and Control Systems >> Testing and Inspection >> Component Tests and General Diagnostics >> Intake Control System
April 5, 2026: LEMON Manuals is launched! Read the announcement.

Intake Control System

Intake Control System Diagnosis Part 1 Of 3.:




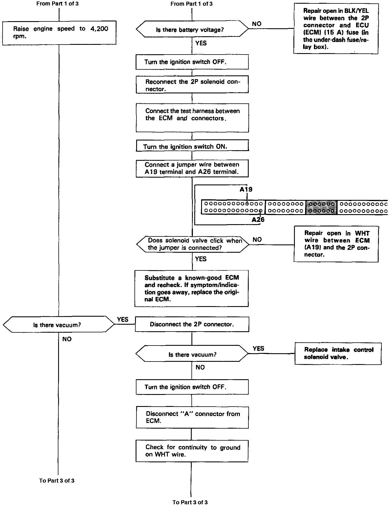
Intake Control System Diagnosis Part 2 Of 3.:




Intake Control System Diagnosis Part 3 Of 3.:





Intake Control System