LEMON Manuals: Even more car manuals for everyone: 1960-2025
Home >> Honda >> 1995 >> Passport DX >> Repair and Diagnosis >> Engine Performance >> System >> Engine Controls - Tests W/Codes - 2.6L >> Code Charts >> Diagnostic Circuit Check
April 5, 2026: LEMON Manuals is launched! Read the announcement.

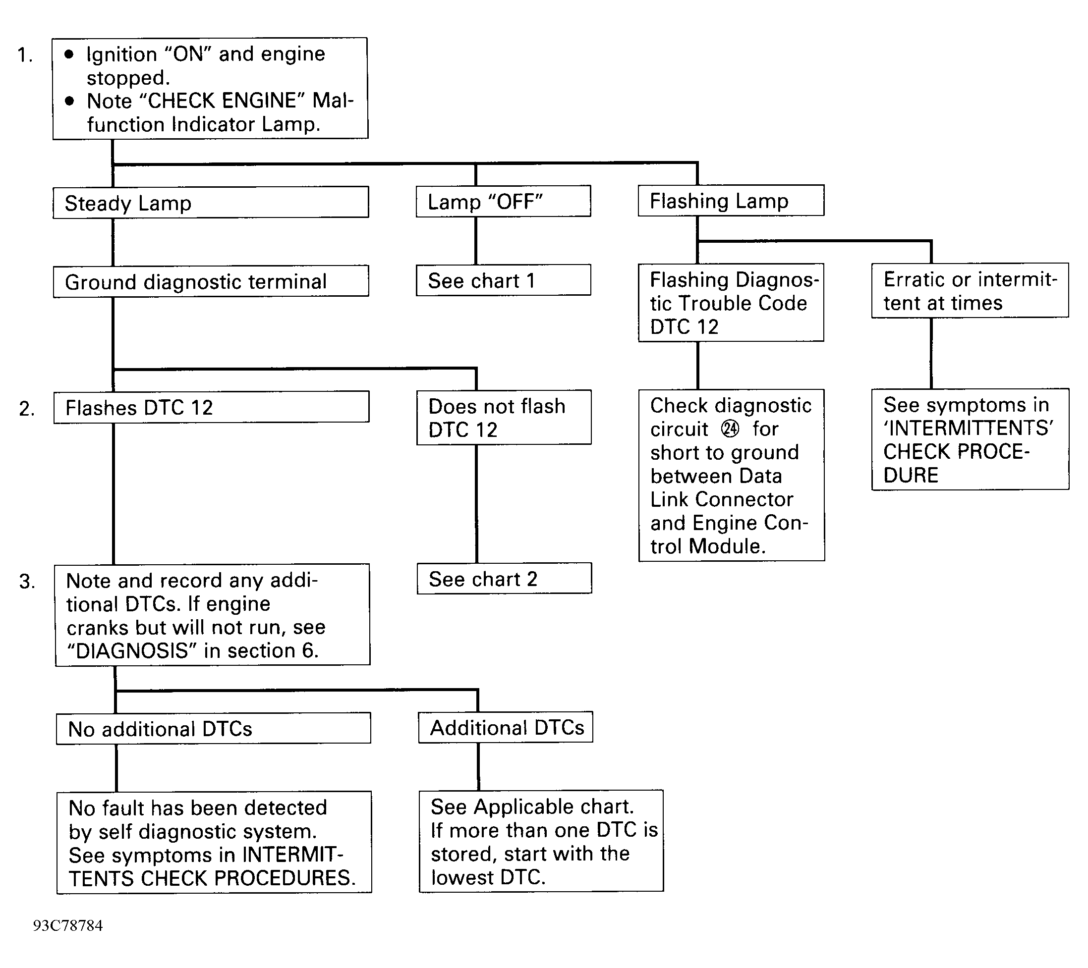
Diagnostic Circuit Check

Fig 1: Diagnostic Circuit Check (2.6L Passport)
G93C78784Courtesy of ISUZU MOTOR CO.