LEMON Manuals: Even more car manuals for everyone: 1960-2025
Home >> Honda >> 2016 >> Civic EX >> Repair and Diagnosis (Single Page) >> Accessories & Equipment >> Anti-Theft Systems >> Security System / Keyless Entry System - Gen Info & Troubleshooting >> Description & Operation >> Keyless/Power Door Locks/Security System Description - Control/Function (5-door) (2017 2018 2019 2020 2021)
April 5, 2026: LEMON Manuals is launched! Read the announcement.

Keyless/Power Door Locks/Security System Description - Control/Function (5-door) (2017 2018 2019 2020 2021)

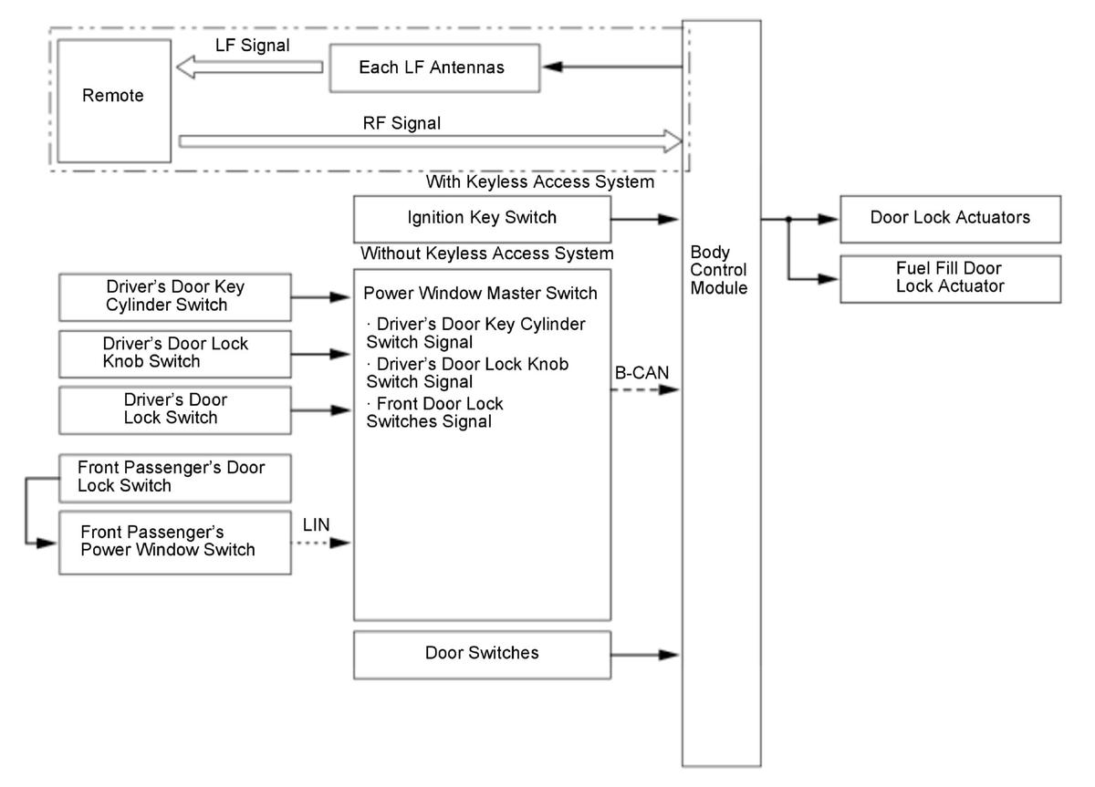
Door Lock Control 

The door lock control function allows the body control module to detect the status of various switch signals and controls each actuator in order to lock and unlock the doors.

The system has three circuits between door lock actuators and the body control module to improve safety of the system. One is for the driver's door lock actuator, and others are for the left rear door lock actuator and passenger's side door lock actuators. The door lock actuator circuit has two fuses. When one fuse is blown, another fuse in the same circuit must be checked.

GHH411842Courtesy of HONDA, U.S.A., INC.

Tailgate Release Control 

In the tailgate release function, the body control module activates the tailgate release actuator by the tailgate outer handle switch operation when the vehicle runs at a speed less than 1.2 mph (2 km/h). The tailgate can be unlocked by the tailgate outer handle switch operation without having the remote if all the doors are unlocked.

GHH411843Courtesy of HONDA, U.S.A., INC.

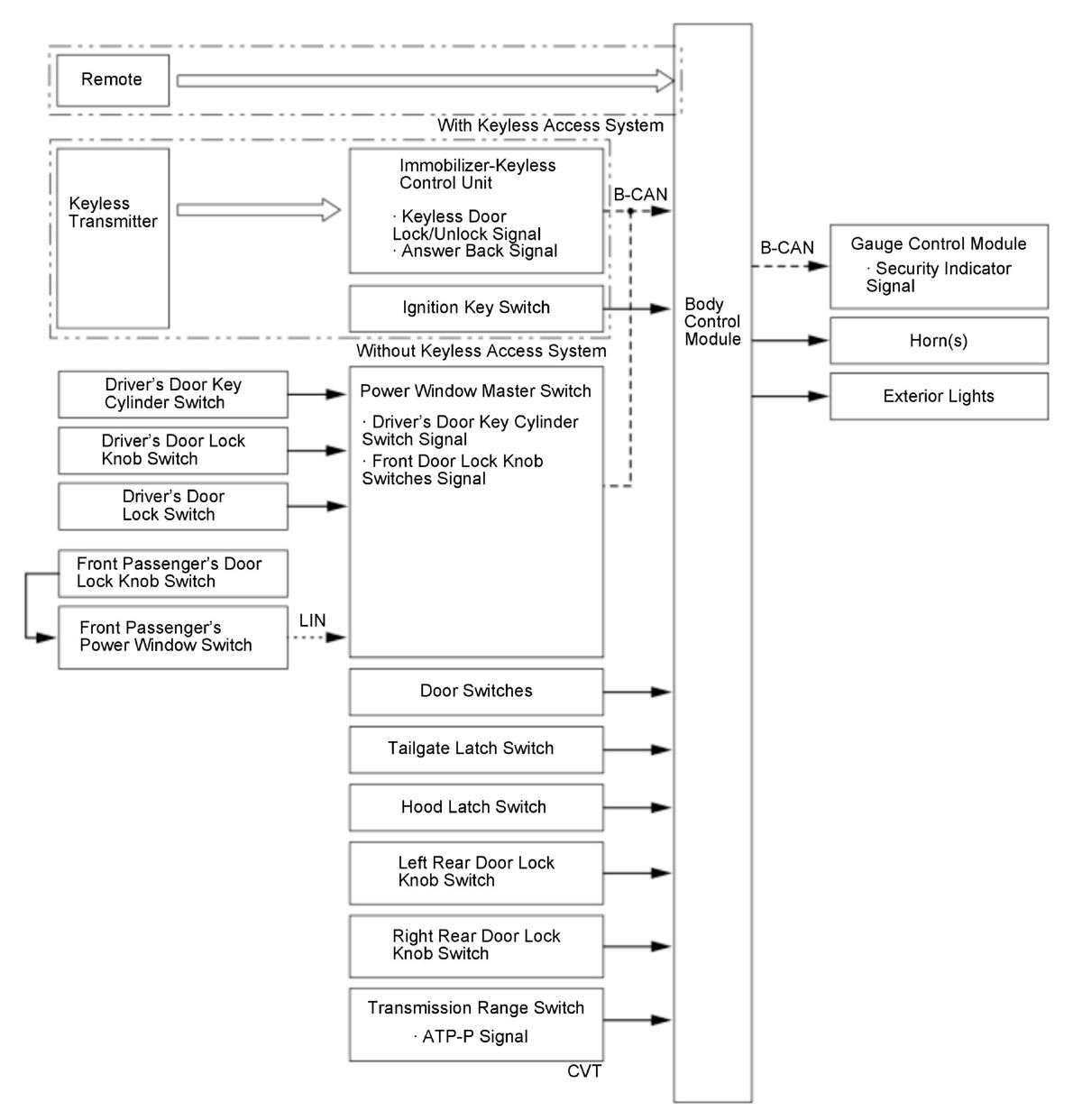
Keyless Door Lock Control 

The keyless transmitter or the remote can transmit a lock or unlock signal to the immobilizer-keyless control unit or the body control module. The body control module then controls the door lock actuator by the B-CAN signal and various switch signals. The customization menu can also set the relock timer value.

GHH411844Courtesy of HONDA, U.S.A., INC.

Keyless Door Lock Control (Tailgate) 

The keyless transmitter or the remote can transmit an unlock signal to the immobilizer-keyless control unit or the body control module. The body control module then activates the tailgate release actuator when the tailgate outer handle switch is operated.

GHH411845Courtesy of HONDA, U.S.A., INC.

Key Lockout Prevent Function 

The body control module monitors whether or not there is a remote in the vehicle or if there is a key inserted to the ignition key cylinder. If the remote is in the vehicle or if the key is inserted to the ignition key cylinder, the system will not lock the doors. If the driver manually locks and closes the doors with the remote in the vehicle or if the key is inserted to the ignition key cylinder, the body control module energizes the driver's door lock actuator and unlocks the driver's door.

GHH411846Courtesy of HONDA, U.S.A., INC.

Automatic Door Lock/Unlock Control 

The automatic door lock/unlock control function allows the body control module to detect the status of B-CAN signals and various switch signals and controls each actuator in order to automatically lock/unlock the doors.

Automatic Door Lock Function: 

Automatic Door Unlock Function: 

Customizing Function: 

The locking method can be set as non-link, link to vehicle speed, link to shift position/mode, or link to ignition switch or engine start/stop switch by the customizing function. For more information about customize options, refer to the Owner's manual.

Security Control 

When the security alarm is set, the body control module sends the security set signal using the B-CAN.

GHH411847Courtesy of HONDA, U.S.A., INC.

Security system operating term 

Start setting
  • Lock the door using a mechanical key
  • Lock the door by using the keyless transmitter *1 or the remote *2
  • Lock the door by pressing the door outer handle lock switch while having the remote *2
  • Operate a keyless relock
Cancellation
  • Unlock the door by using the mechanical key
  • Unlock the door or tailgate by using the keyless transmitter *1 or the remote *2
  • Unlock the door or tailgate by smart function *2
  • Press the engine start/stop switch button while having the remote
Setting conditions (related systems are normally operated)
  • Door switch OFF (Door close)
  • Door unlock knob switch OFF (Lock)
  • Tailgate latch switch OFF (Tailgate close)
  • Driver's door key cylinder switch OFF
  • Hood latch switch ON (Hood close)
  • Vehicle OFF (LOCK) mode
  • Shift P position/mode (CVT)
Start the alarm When any of the monitoring switch signal inputs are received without the signal for cancelling setting
Cancel the alarm Compliant with the conditions for cancelling setting

*1: Without keyless access system

*2: With keyless access system

Security Setting 

When the security alarm is set, the body control module sends the security set signal using the B-CAN. When the gauge control module receives a security set signal from the body control module, the security indicator flashes at a slower pace to indicate the system has armed.

GHH411848Courtesy of HONDA, U.S.A., INC.

Security Alarm 

With the security system armed, manually opening the hood, the tailgate, moving the door lock knob to the unlock position, or shifting to other than the P position/mode activates the security alarm. During activation, the security alarm sounds, the headlights low beam, the front parking lights, the taillights, the license plate light, and the side marker lights blink, repeating this alarm (one cycle is 120 seconds). Even if you remove the 12 volt battery, the alarming state cannot be changed. The alarm starts again when reinstalling the 12 volt battery.

GHH411849Courtesy of HONDA, U.S.A., INC.

Answer Back Control 

When using the remote or the keyless transmitter, the body control module provides an answer back function to alert the customer that the body control module received a lock or unlock command. When the body control module receives a lock signal, the body control module outputs once to turn on the turn signal lights, and the horn or the keyless buzzer to sound. When the body control module receives an unlock signal, the body control module outputs two times to turn on the turn signal lights, and the horn or the keyless buzzer to sound.

GHH411850Courtesy of HONDA, U.S.A., INC.

When the body control module receives a lock signal, the body control module sends signals once to the turn signal lights, and the horn or the keyless buzzer will sound once when you press the lock button again within 5 seconds.

GHH411851Courtesy of HONDA, U.S.A., INC.

When the body control module receives an unlock signal, the body control module sends signals two times to the turn signal lights.

GHH411852Courtesy of HONDA, U.S.A., INC.