LEMON Manuals: Even more car manuals for everyone: 1960-2025
Home >> Honda >> 2021 >> Odyssey EX >> Repair and Diagnosis (Single Page) >> Accessories & Equipment >> Infotainment >> Audio / Visual Systems - Testing & Troubleshooting >> General Information >> Audio and Visual System Most Bus Diagnostics Mode >> How to Check MOST Bus Condition
April 5, 2026: LEMON Manuals is launched! Read the announcement.

How to Check MOST Bus Condition

If the MOST bus network is broken, it is not possible to diagnose on the System Diagnostic Mode. To check the MOST bus connection, do the ECL test using the multi-information display (MID) in the gauge control module. This test is performed using the diagnostic function of the MOST ECL line. If the MOST ECL circuit is shorted, ECL test will fail.

NOTE: 

1. Close all doors and the tailgate.

2. Turn the vehicle to the ON mode.

3. Select the Settings menu on the multi-information display (MID).

GHH439693Courtesy of HONDA, U.S.A., INC.

4. While displaying the Settings screen, press and hold the HANG-UP button and then the ENTER button until the MOST bus diagnosis screen is displayed.

GHH439694Courtesy of HONDA, U.S.A., INC.

5. This diagnosis checks Pwr (power) and Sig (signal) status about each control unit on the MOST bus network.

NOTE:  The multi-information display (MID) may update to latest information after 35 seconds as maximum delay.

Symbols 

Symbol Status
GHH439695Courtesy of HONDA, U.S.A., INC.
GREEN(OK) The power or MOST signal status is OK at this time.
GHH439696Courtesy of HONDA, U.S.A., INC.
RED(NG)
  • The control unit lost the power or cannot receive MOST signal. If the control unit lost the power, both the PWR and SIG symbol indicates it.
  • If the unit is not equipped to the vehicle, or is not connected to the module using the bus, both the PWR and SIG symbol indicates it.

Check for Pwr and Sig indication pattern.

Indication Pattern 

Pwr Sig Solution
GHH439697Courtesy of HONDA, U.S.A., INC.
GHH439698Courtesy of HONDA, U.S.A., INC.
If all control units indicate this pattern, the power and MOST signal status are OK at this time.
GHH439699Courtesy of HONDA, U.S.A., INC.
GHH439700Courtesy of HONDA, U.S.A., INC.
The unit is online but is not receiving signal on the network.
  • Check for MOST TX+/MOST RX+ and MOST TX-/MOST RX- lines between the last control unit in the MOST ring to receive signal and the first with this status.
  • If the wire is OK, substitute each component to a known-good one, and recheck:
GHH439701Courtesy of HONDA, U.S.A., INC.
GHH439702Courtesy of HONDA, U.S.A., INC.
  • Check for ground circuit for the RED symbol control unit.
  • If the wires are OK, the control unit internal power circuit may be faulty. Substitute a known-good control unit, and recheck.
GHH439703Courtesy of HONDA, U.S.A., INC.
GHH439704Courtesy of HONDA, U.S.A., INC.
The control unit is either offline or not equipped.
NOTE:  If all units indicate double dashes, the MOST ECL line may be shorted.
  • Check for power and ground circuits for the control unit.
  • If the wires are OK, substitute a known-good control unit, and recheck.

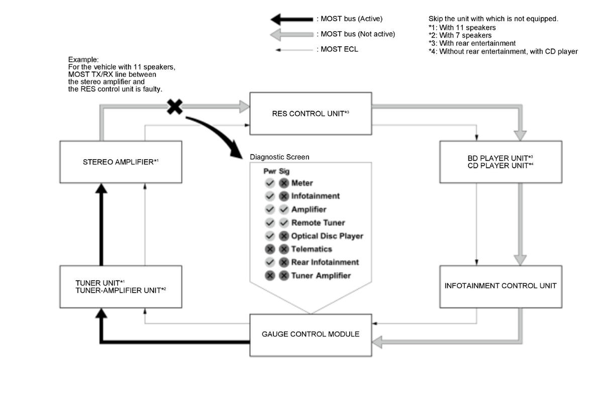
NOTE: The units displayed in the multi-information display (MID) are not listed in the correct orientation on the MOST ring. Use the following diagrams to help determine which nodes are receiving and transmitting.

GHH439705Courtesy of HONDA, U.S.A., INC.
Diagnostic Screen Related Parts Remarks
Meter Gauge control module ---
Infotainment Infotainment control unit ---
Amplifier Stereo amplifier With 11 speakers
Remote Tuner Tuner unit With 11 speakers
Optical Disc Player BD player unit With rear entertainment
CD player unit Without rear entertainment, with CD player
Telematics * Telematics control unit Not available
Rear Infotainment RES control unit With rear entertainment
Tuner Amplifier Tuner-amplifier unit With 7 speakers
Rear Camera * Rearview camera Not available

*: Although this unit may be equipped to the vehicle, it is not available on the MOST bus network.

6. To exit the ECL test, press the HOME button or the BACK button, or turn the vehicle to the OFF (LOCK) mode.