LEMON Manuals: Even more car manuals for everyone: 1960-2025
Home >> Hyundai >> 2003 >> Tiburon L4-2.0L >> Repair and Diagnosis >> Powertrain Management >> Computers and Control Systems >> Body Control Module >> Testing and Inspection >> Component Tests and General Diagnostics >> Central Door Lock Function
April 5, 2026: LEMON Manuals is launched! Read the announcement.

Central Door Lock Function

CENTRAL DOOR LOCK

1. Function explanation: When lock/unlock knob of driver side is controlled, passenger side interlocks. If the passenger side knob is controlled, driver side interlocks also.

2. Related schematic diagrams
- See the Power Door Locks.

3. Input/output signal
- Fuse : F24 (15 A)
- Input : Driver's side door lock switch (E8), passenger side door lock switch (E3)
- Output: Door lock (F6), Door unlock (F8)

4. Related Hi-scan(pro) failure diagnosis







1. Input/output monitoring
Select "05.LOCK & FOLDING" and press [ENTER]. Then, the following screen will be displayed.

Check BCM input/output state against driver's side door lock switch, passenger side door lock switch, door lock, door unlock.







2. Actuator inspection
1. Select "01.INPUT ACTUATION" and press [ENTER].
Drive compulsorily driver's side door lock/unlock switch, passenger side door lock/unlock switch.







2. Select '02 OUTPUT ACTUATION" and then press [ENTER] Perform forced drive against door lock and door unlock.

5. Expected failure symptoms
1. Lock function works but unlock function does not.
2. Unlock function works but lock function does not.
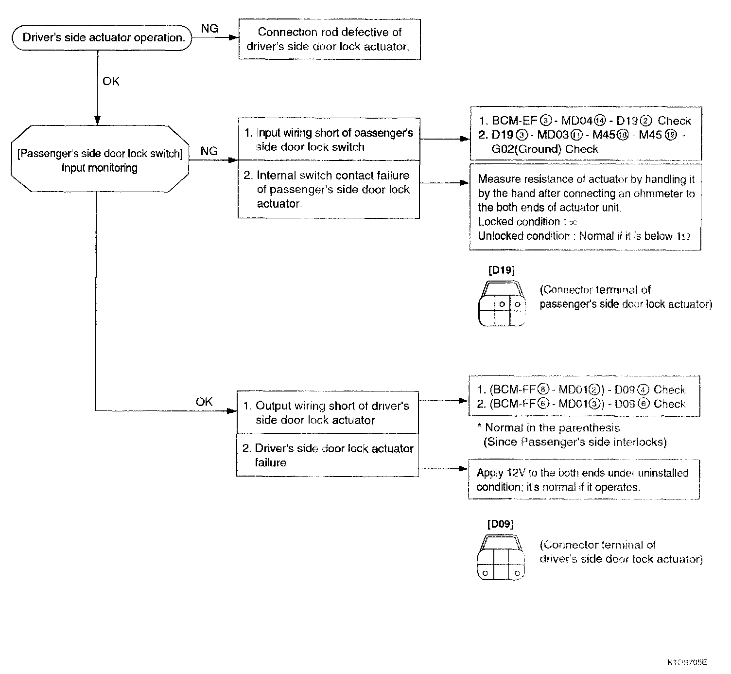
3. When lock/unlock knob of passenger side is controlled, driver side interlocks But when the driver side knob is controlled passenger side does not interlock.
4. When passenger side knob is controlled, driver side does not interlock.
5. Both sides do not interlock.

6. Actions by the failure symptoms




1. Lock function works but unlock function does not interlock.

=> Since PCB integrated relay is fail, replace the BCM.

2. Unlock function works but lock function does not interlock.

=> Since PCB integrated relay is fail, replace the BCM

3. When passenger side knob is controlled, driver side interlocks, but when driver side knob is controlled, passenger side knob does not interlock.




4. When passenger side knob is controlled, driver side interlocks But when the driver side knob is controlled, passenger side does not interlock




5. Both sides do not interlock either.