LEMON Manuals: Even more car manuals for everyone: 1960-2025
Home >> Hyundai >> 2003 >> Tiburon V6-2.7L >> Repair and Diagnosis >> Powertrain Management >> Relays and Modules - Powertrain Management >> Relays and Modules - Computers and Control Systems >> Body Control Module >> Testing and Inspection >> Component Tests and General Diagnostics >> Tail Lamp Automatic Turn Off Function
April 5, 2026: LEMON Manuals is launched! Read the announcement.

Tail Lamp Automatic Turn Off Function

TAIL LAMP AUTOMATIC TURN OFF

1. Function explanation Remove key at the tail lamp on state & Tail lamp turns off automatically when the driver's door is opened. So, Battery discharging is prevented by turning the tail lamp off.

2. Related schematic diagrams
- See the Tail, Parking & License Lamps.


3. Input/output signa
- Fuse F9 (10 A), F14 (10 A)
- Input : Driver's side door switch (E9), Tail lamp switch (H5), Door warning switch (H4)
- Output Tail lamp (C10, C11, F5, F10, J5, J15)

4. Related Hi-scan(pro) failure diagnosis







1. Input/output monitoring
1. Select "01.POWER" and press [ENTER]. Then, the following screen will be displayed.

Check BCM input condition against door warning switch.







2. Select "03.LAMP" and press [ENTER]. Then, the following screen will be displayed.
Check BCM input condition against tail lamp switch and tail lamp.







3. Select "04.DOOR" and press [ENTER]. Then, the following screen will be displayed.
Check BCM input condition against driver's side door switch.

2. Actuator inspection







1. Select "01.INPUT ACTUATION" and press [ENTER].
Perform forced drive against tail lamp switch.







2. Select "02.0UTPUT ACTUATION" and press [ENTER].
Perform forced drive against tail lamp.

5. Expected failure symptoms
1. Tail lamp does not work
2. Left tail lamp only does not work
3. Right tail lamp only does not work.
4. External tail lamp works, but internal tail lamp does not
5. Only one tail lamp does not work.
6. Tail lamp automatic turn off function does not work.

6. Actions by the failure symptoms




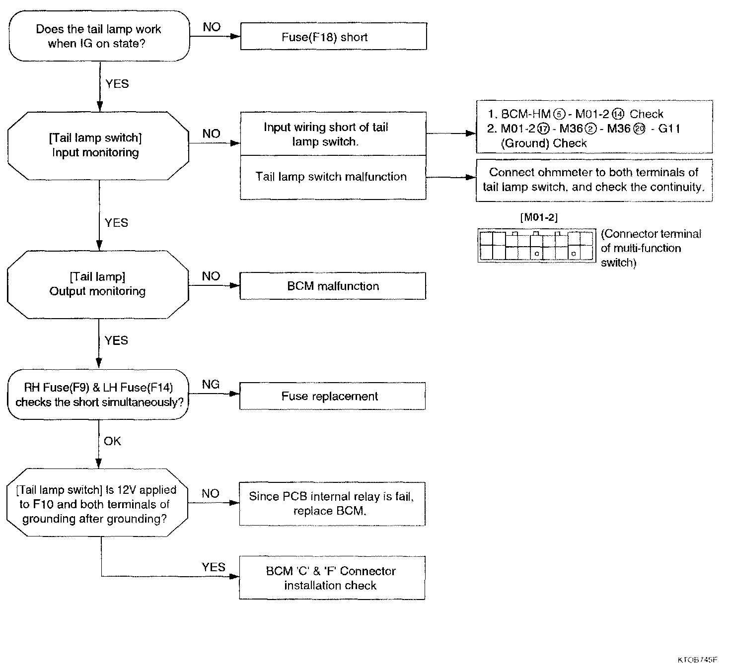
1. Tail lamp does not work.

2. Left tail lamp only does not work.
=> Fuse F(14) short check

3. Right tail lamp only does not work.
=> Fuse F(9) short check




4. External tail lamp works but internal tail lamp does not.

5. One tail lamp only does not work.
=> Check related wire bulb burnt




6. Tail lamp automatic turn off function does not work.