LEMON Manuals: Even more car manuals for everyone: 1960-2025
Home >> Infiniti >> 2004 >> I35 >> Repair and Diagnosis >> Engine Performance >> System >> Engine Control System >> Basic Service Procedure >> Idle Speed/Ignition Timing/Idle Mixture Ratio Adjustment >> Overall Inspection Sequence
April 5, 2026: LEMON Manuals is launched! Read the announcement.

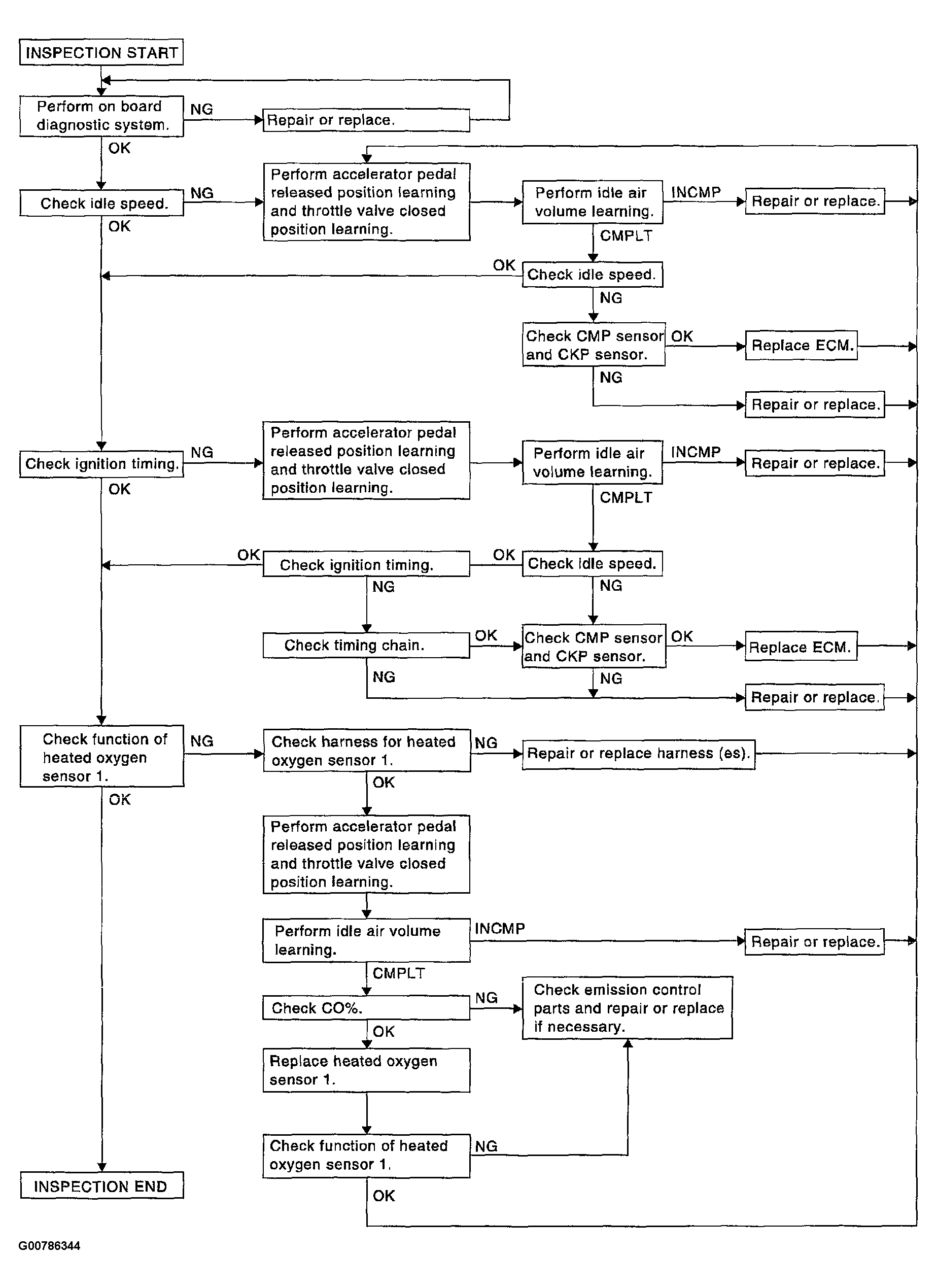
Overall Inspection Sequence

Fig 1: Displaying Overall Inspection Flow Diagram
G00786344Courtesy of NISSAN MOTOR CO., U.S.A.
NOTE: If a vehicle contains a part which is operating outside of design specifications with no MIL illumination, the part shall not be replaced prior to emission testing unless it is determined that the part has been tampered with or abused in such a way that the diagnostic system cannot reasonably be expected to detect the resulting malfunction.