LEMON Manuals: Even more car manuals for everyone: 1960-2025
Home >> Infiniti >> 2006 >> QX56 AWD >> Repair and Diagnosis (Single Page) >> Accessories & Equipment >> Entertainment Systems >> Audio, Visual, Navigation & Telephone System >> Navigation System >> Program Loading of NAVI Control Unit
April 5, 2026: LEMON Manuals is launched! Read the announcement.

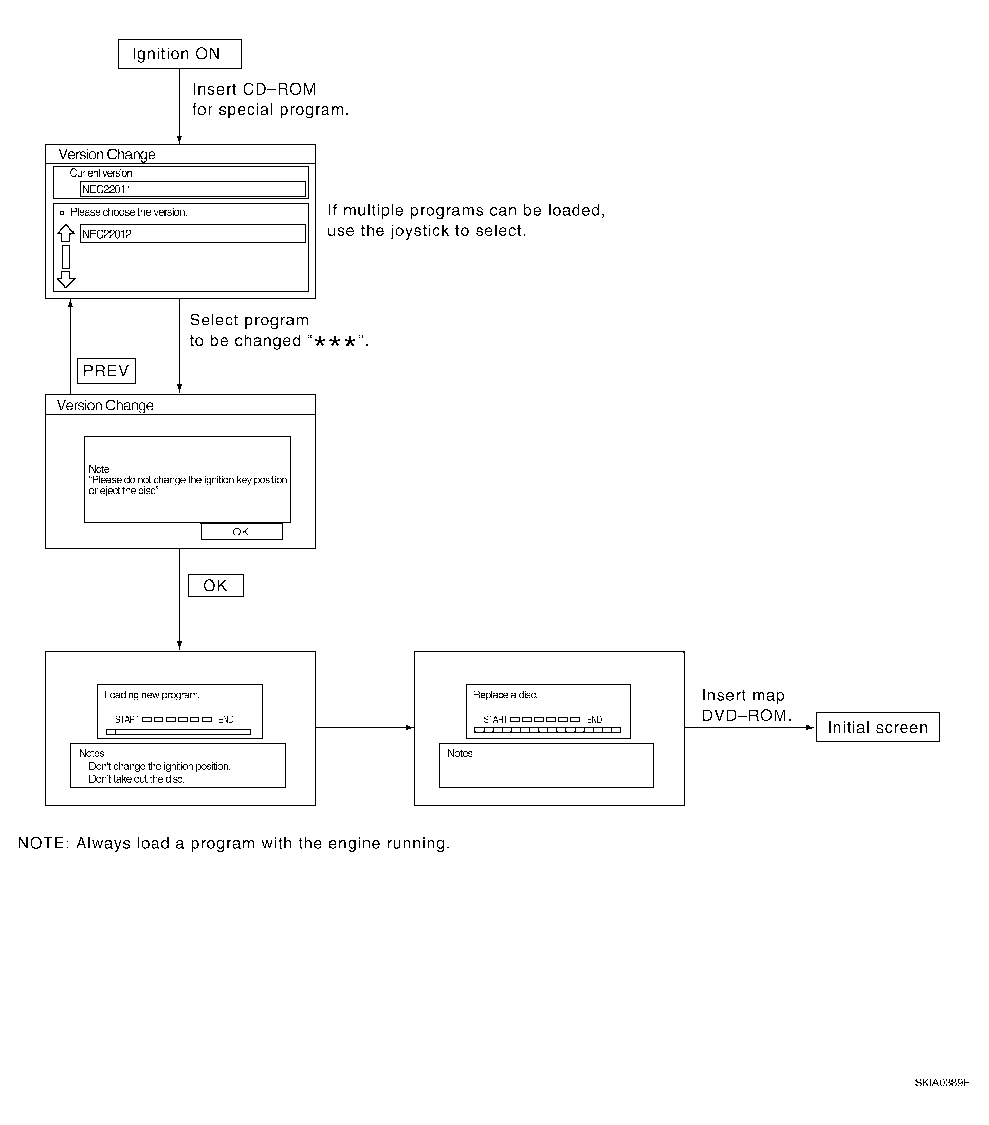
Program Loading of NAVI Control Unit

Fig 1: NAVI Control Unit Program Loading Flow Chart
G04137101Courtesy of NISSAN MOTOR CO., U.S.A.