LEMON Manuals: Even more car manuals for everyone: 1960-2025
Home >> Infiniti >> 2013 >> JX35 AWD >> Repair and Diagnosis (Single Page) >> Accessories & Equipment >> Entertainment Systems >> Audio, Visual & Navigation System (BOSE Audio With Surround Sound) >> Basic Inspection >> Diagnosis And Repair Workflow >> Workflow (Multi AV System) >> Overall Sequence
April 5, 2026: LEMON Manuals is launched! Read the announcement.

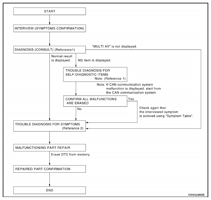
Overall Sequence

Fig 1: Diagnosis And Repair Workflow Chart (Multi AV System)
G08151505Courtesy of NISSAN NORTH AMERICA, INC.

Reference 1: Refer to "CONSULT FUNCTION ".

Reference 2: Refer to "SYMPTOM TABLE ".