LEMON Manuals: Even more car manuals for everyone: 1960-2025
Home >> Infiniti >> 2013 >> JX35 FWD >> Repair and Diagnosis >> Brakes >> Traction Control >> Brake Control System (With VDC) >> System Description >> System >> TCS Function >> TCS FUNCTION: System Diagram
April 5, 2026: LEMON Manuals is launched! Read the announcement.

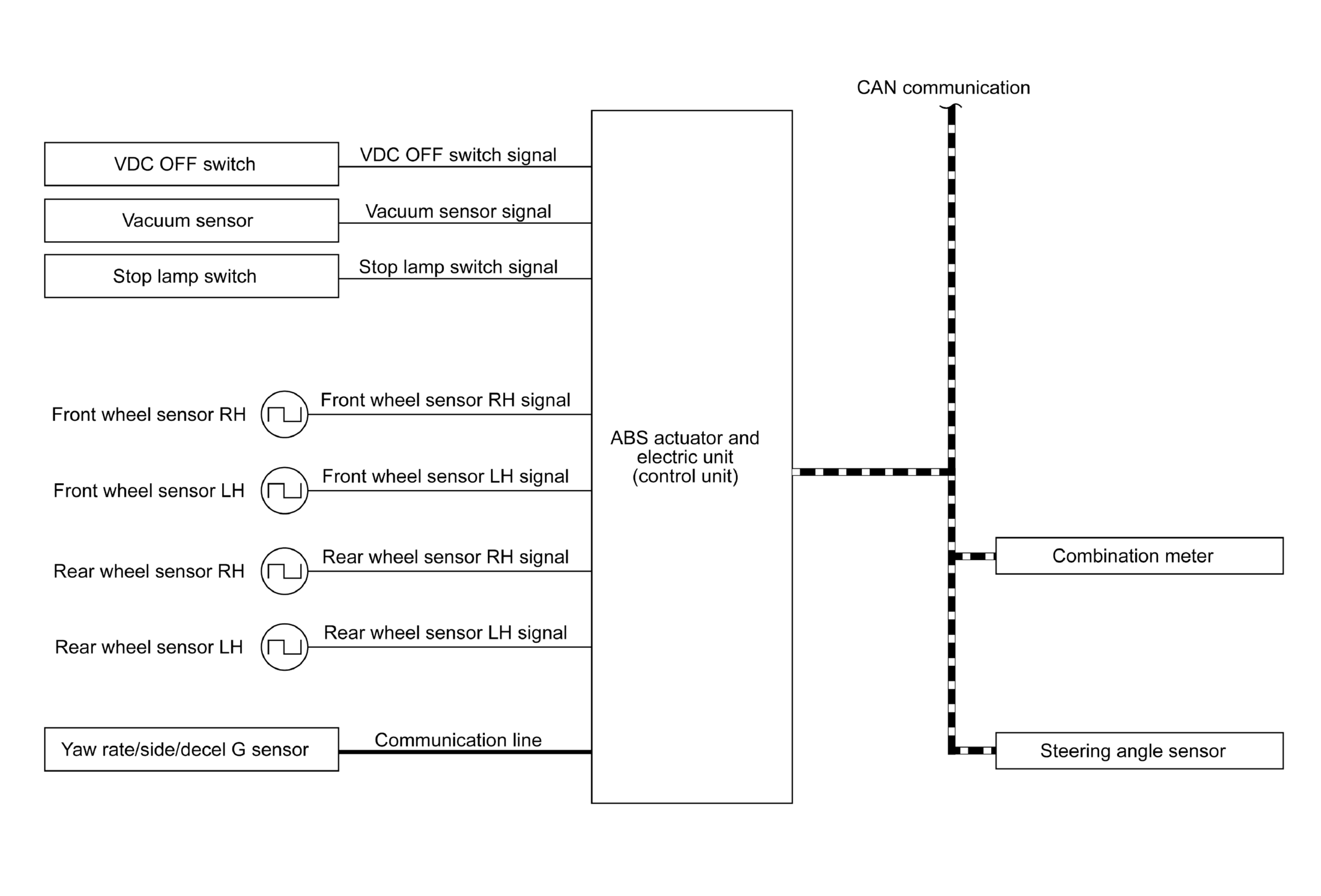
TCS FUNCTION: System Diagram

Fig 1: TCS Function System Diagram
G08856551Courtesy of NISSAN NORTH AMERICA, INC.