LEMON Manuals: Even more car manuals for everyone: 1960-2025
Home >> Infiniti >> 2013 >> M35h >> Repair and Diagnosis >> External Pages >> Different car >> Section 42 (Body Control System) >> System Description >> System >> Signal Buffer System >> SIGNAL BUFFER SYSTEM: System Diagram
April 5, 2026: LEMON Manuals is launched! Read the announcement.

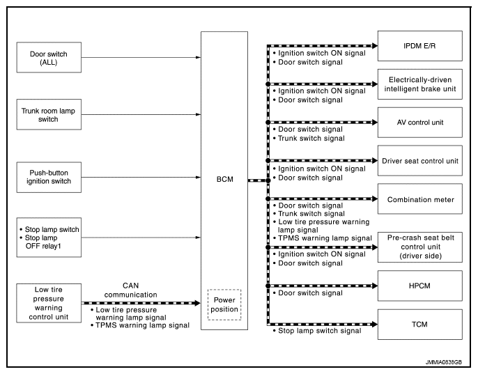
SIGNAL BUFFER SYSTEM: System Diagram

WARNING: This page is about a different car, the 2012 Infiniti M35h. However, it is still accessible from the selected car via links, so may be relevant.
Fig 1: Signal Buffer System Diagram
G08251956Courtesy of NISSAN NORTH AMERICA, INC.