LEMON Manuals: Even more car manuals for everyone: 1960-2025
Home >> Infiniti >> 2013 >> M37 Base >> Repair and Diagnosis >> Body & Frame >> Seats >> Automatic Drive Positioner >> System Description >> System >> Seat Synchronization Function >> SEAT SYNCHRONIZATION FUNCTION: System Diagram
April 5, 2026: LEMON Manuals is launched! Read the announcement.

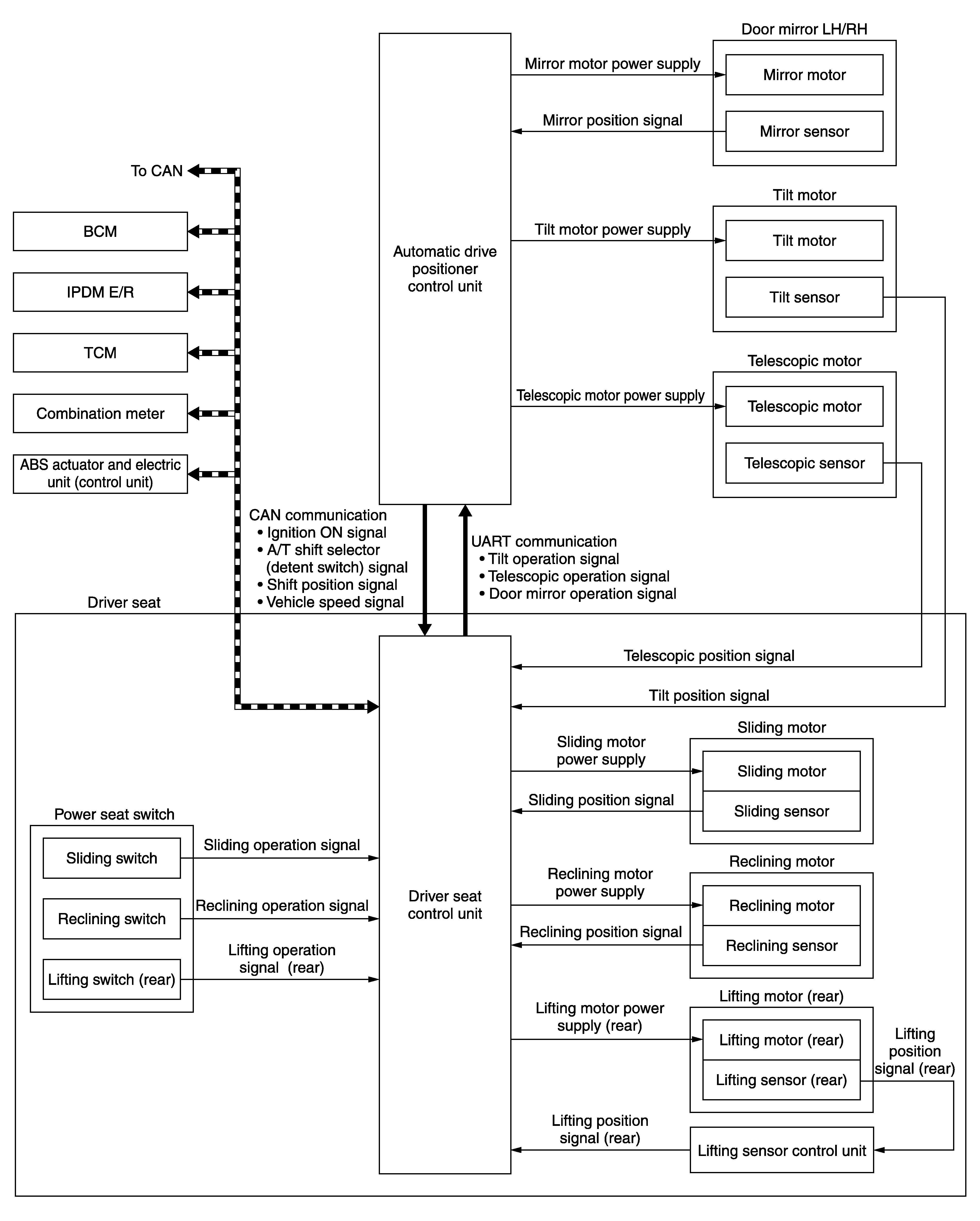
SEAT SYNCHRONIZATION FUNCTION: System Diagram

Fig 1: Seat Synchronization Function System Diagram
G07020852Courtesy of NISSAN NORTH AMERICA, INC.