LEMON Manuals: Even more car manuals for everyone: 1960-2025
Home >> Infiniti >> 2013 >> M56 x >> Repair and Diagnosis >> Transmission >> Transfer Case >> System Description >> System >> AWD System >> AWD SYSTEM: System Description >> System Diagram
April 5, 2026: LEMON Manuals is launched! Read the announcement.

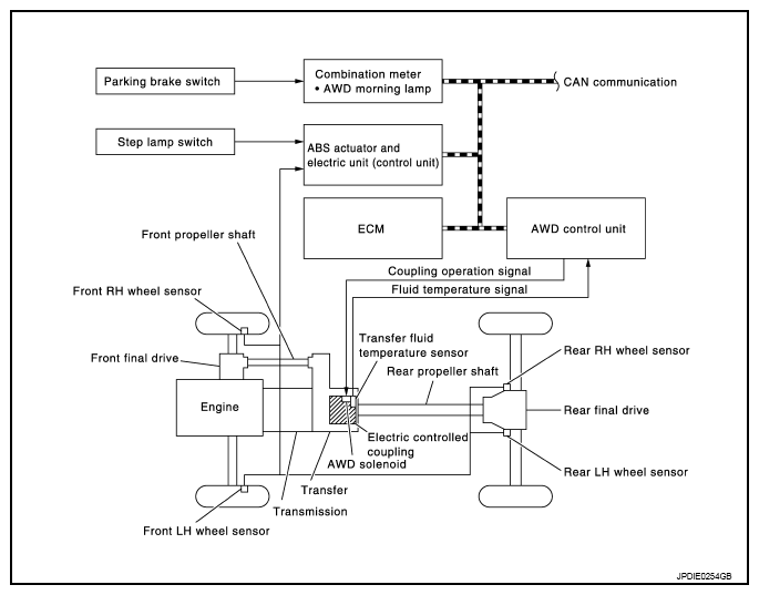
System Diagram

Fig 1: AWD System Diagram
G08251085Courtesy of NISSAN NORTH AMERICA, INC.