LEMON Manuals: Even more car manuals for everyone: 1960-2025
Home >> Infiniti >> 2016 >> QX60 Base, FWD >> Repair and Diagnosis (Single Page) >> Accessories & Equipment >> Entertainment Systems >> Audio, Visual & Navigation System (Introduction, Wiring Diagrams And Basic Inspection) (BOSE Audio Without Navigation) (Except Hybrid) >> Basic Inspection >> Diagnosis And Repair Workflow >> Work Flow (Multi Av System) >> Overall Sequence
April 5, 2026: LEMON Manuals is launched! Read the announcement.

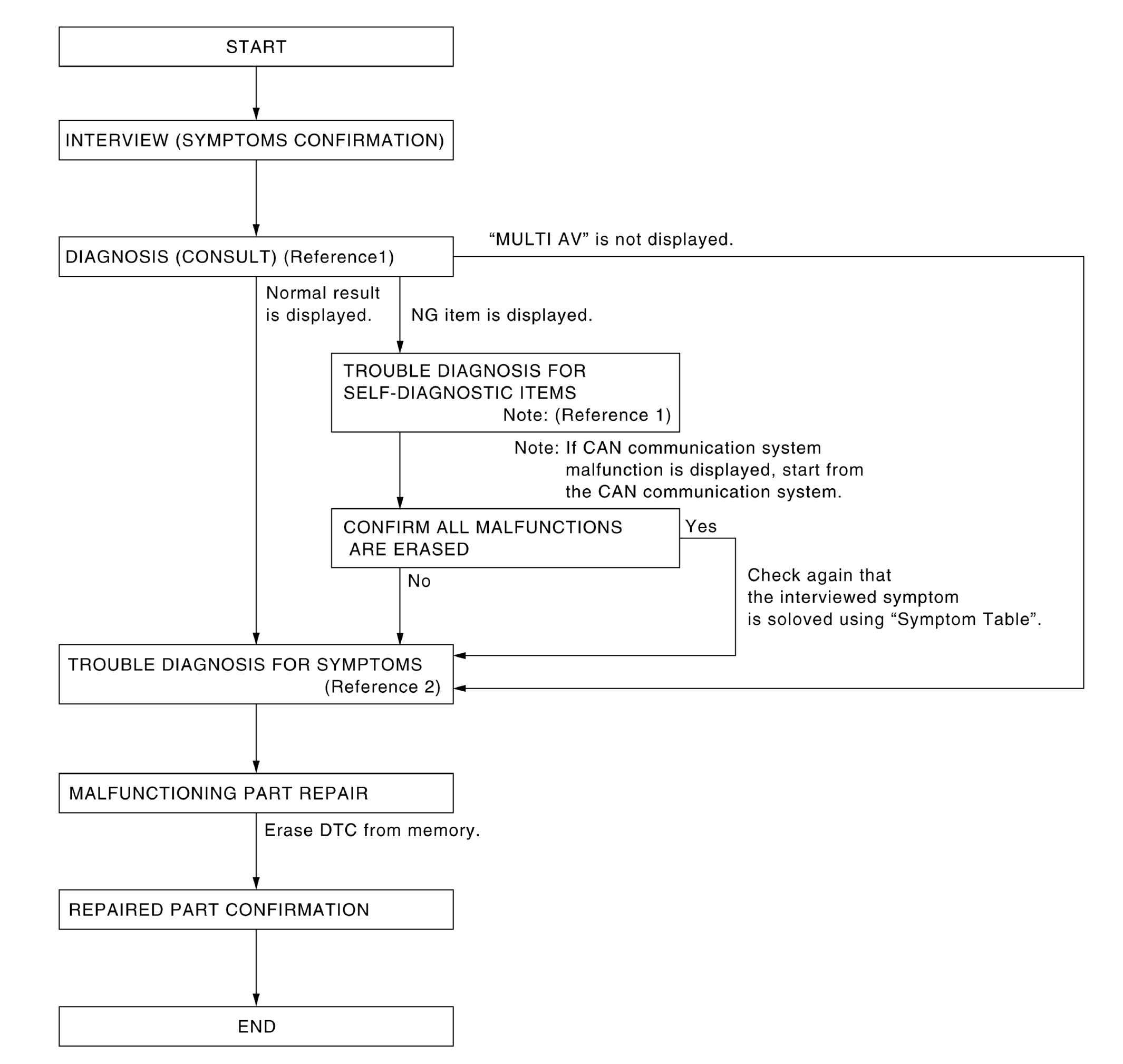
Overall Sequence

G08151255Courtesy of NISSAN NORTH AMERICA, INC.

Reference 1: Refer to CONSULT FUNCTION .

Reference 2: Refer to SYMPTOM TABLE .