LEMON Manuals: Even more car manuals for everyone: 1960-2025
Home >> Infiniti >> 2016 >> QX60 Base, FWD >> Repair and Diagnosis (Single Page) >> Accessories & Equipment >> Entertainment Systems >> Audio, Visual & Navigation System (Introduction, Wiring Diagrams And Basic Inspection) (BOSE Audio Without Navigation) (Except Hybrid) >> System Description >> System >> Multi Av System >> System Diagram
April 5, 2026: LEMON Manuals is launched! Read the announcement.

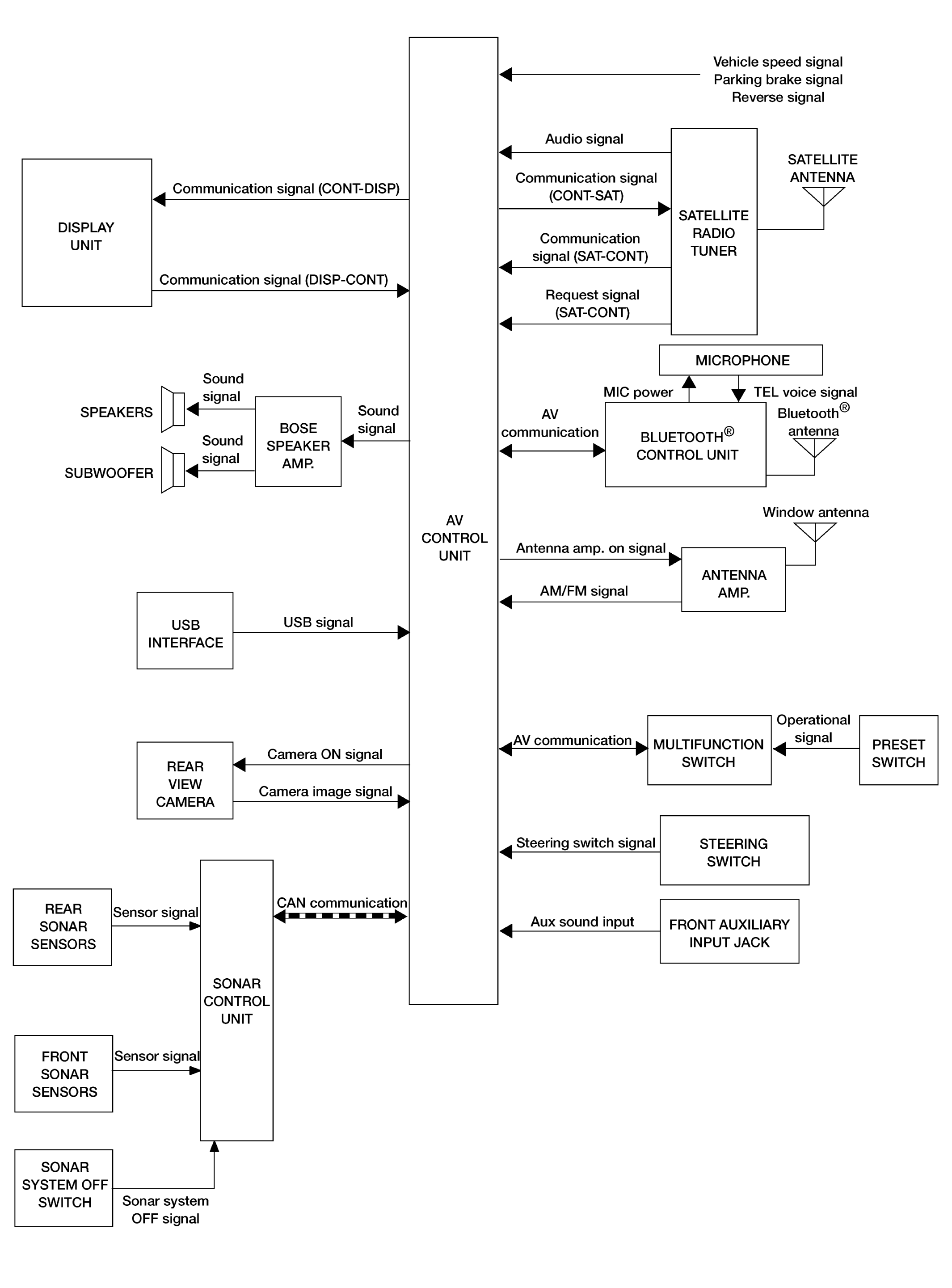
System Diagram

GNSAWNIA4353GB-353Courtesy of NISSAN NORTH AMERICA, INC.