LEMON Manuals: Even more car manuals for everyone: 1960-2025
Home >> Infiniti >> 2016 >> QX60 Base, FWD >> Repair and Diagnosis (Single Page) >> Restraints >> Restraints Control Systems >> Seat Belt Control System (Except Hybrid) >> System Description >> System >> System Diagram
April 5, 2026: LEMON Manuals is launched! Read the announcement.

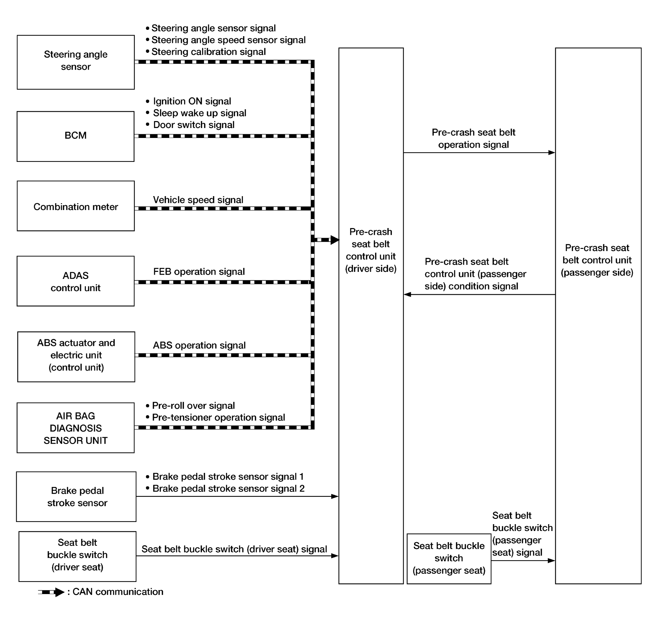
System Diagram

GNSAWHIA0887GB-887Courtesy of NISSAN NORTH AMERICA, INC.