LEMON Manuals: Even more car manuals for everyone: 1960-2025
Home >> Infiniti >> 2016 >> QX80 Base, AWD >> Repair and Diagnosis >> Accessories & Equipment >> Warning Systems >> Driver Assistance System (Introduction) >> System Description >> System >> LDP >> System Description >> System Diagram
April 5, 2026: LEMON Manuals is launched! Read the announcement.

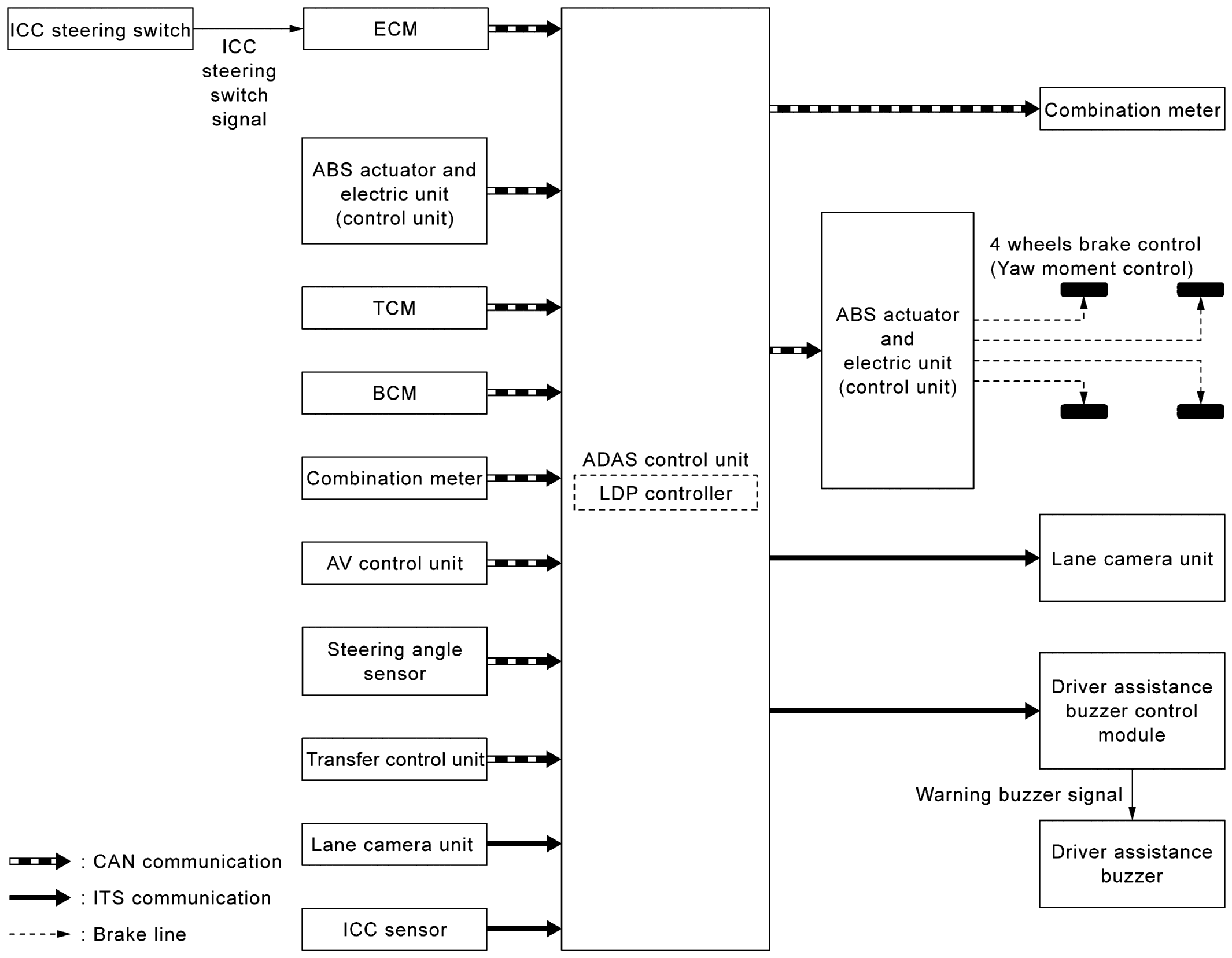
System Diagram

GNSJSOIA1713GB-713Courtesy of NISSAN NORTH AMERICA, INC.