LEMON Manuals: Even more car manuals for everyone: 1960-2025
Home >> Infiniti >> 2017 >> Q50 Base, AWD >> Repair and Diagnosis >> External Pages >> Different car >> Section 249 (Engine Lubrication System (Hybrid)) >> System Description >> Description >> Engine Lubrication System Schematic
April 5, 2026: LEMON Manuals is launched! Read the announcement.

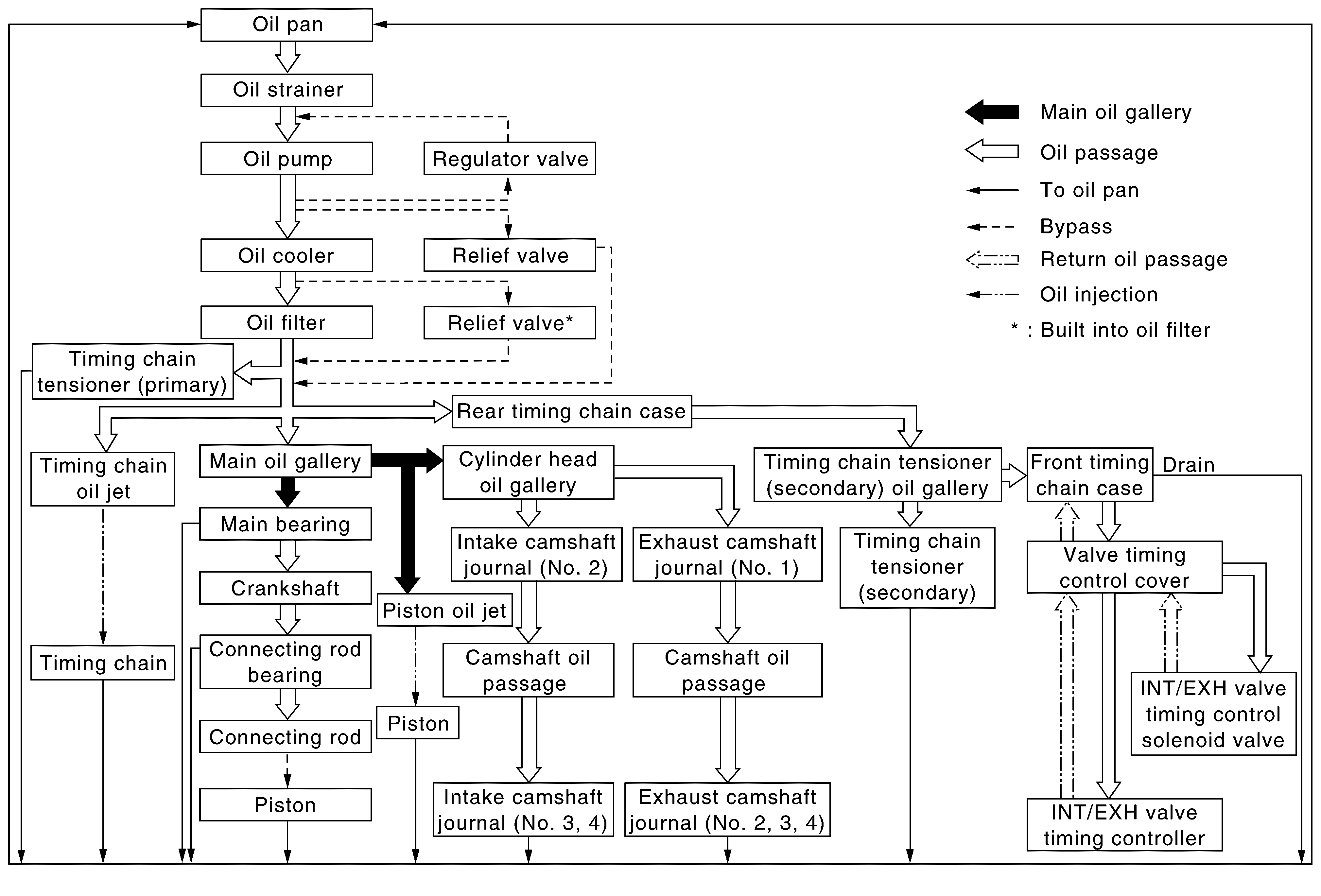
Engine Lubrication System Schematic

WARNING: This page is about a different car, the 2016 Infiniti Q50. However, it is still accessible from the selected car via links, so may be relevant.

WITH OIL COOLER MODELS 

G09166051Courtesy of NISSAN NORTH AMERICA, INC.

WITHOUT OIL COOLER MODELS 

GNSJSBIA5690GB-690Courtesy of NISSAN NORTH AMERICA, INC.