LEMON Manuals: Even more car manuals for everyone: 1960-2025
Home >> Infiniti >> 2017 >> QX80 Base, RWD >> Repair and Diagnosis >> Accessories & Equipment >> Cruise Control Systems >> Driver Assistance System (Introduction) >> System Description >> System >> LDP >> System Description >> System Diagram
April 5, 2026: LEMON Manuals is launched! Read the announcement.

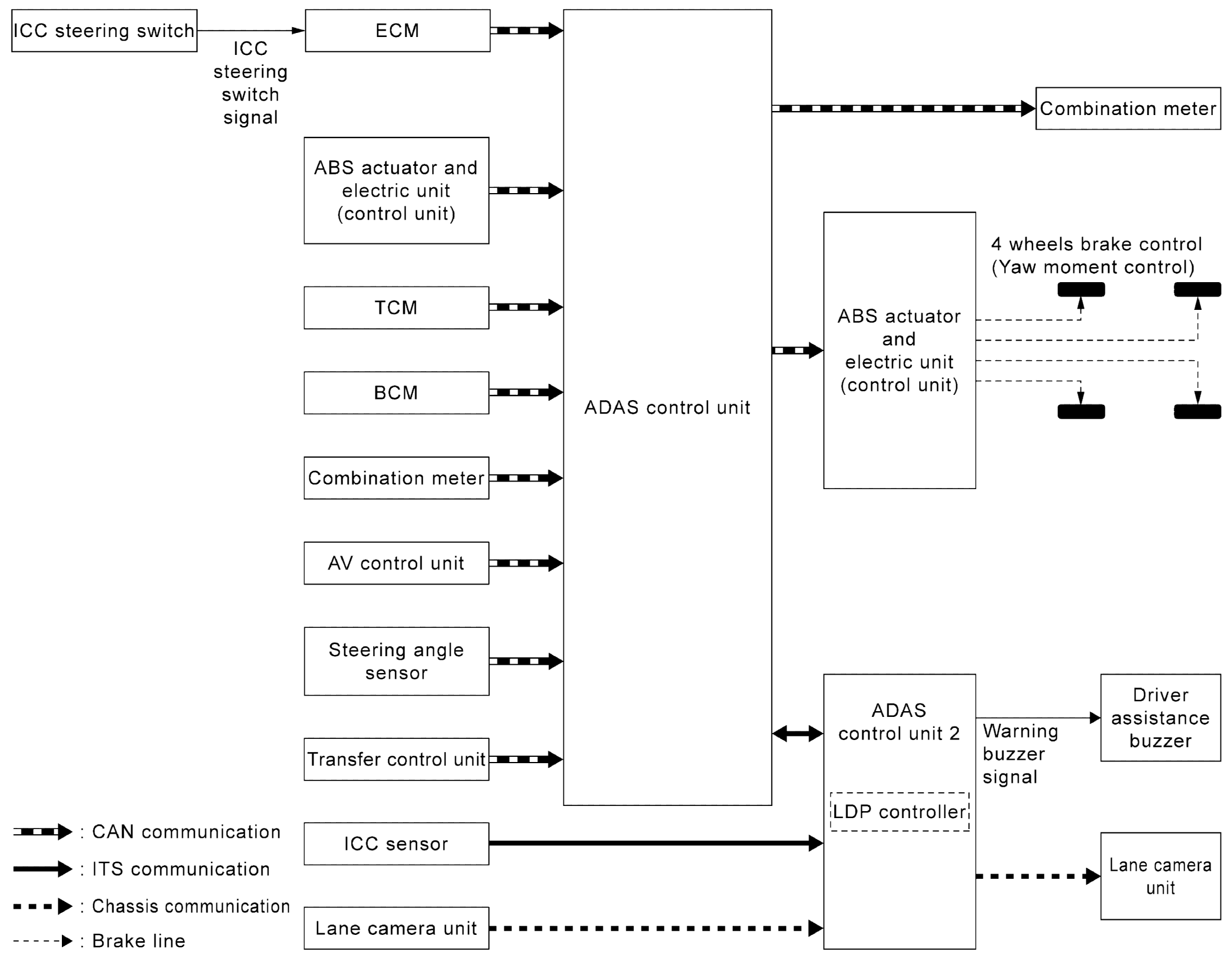
System Diagram

GNSJSOIA2799GB-799Courtesy of NISSAN NORTH AMERICA, INC.