LEMON Manuals: Even more car manuals for everyone: 1960-2025
Home >> Infiniti >> 2018 >> QX80 AWD >> Repair and Diagnosis (Single Page) >> Accessories & Equipment >> Collision/Avoidance >> Driver Assistance System (Diagnostics) (1 Of 2) >> Description >> System (Driver Assistance System) >> LDP >> System Description >> System Diagram
April 5, 2026: LEMON Manuals is launched! Read the announcement.

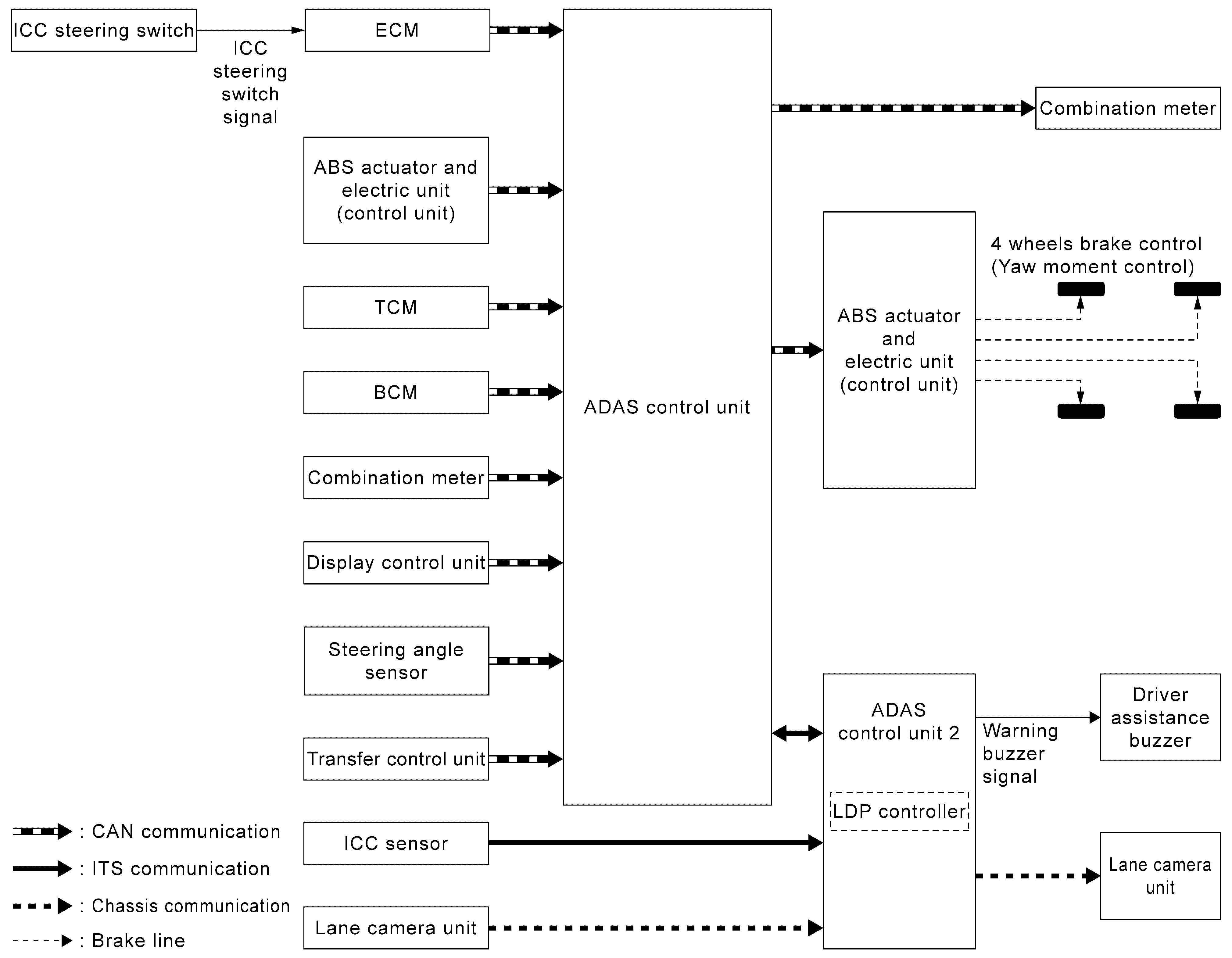
System Diagram

GNSILL0164285-285Courtesy of NISSAN NORTH AMERICA, INC.