LEMON Manuals: Even more car manuals for everyone: 1960-2025
Home >> Infiniti >> 2018 >> QX80 AWD >> Repair and Diagnosis >> External Pages >> Different car >> Section 60 (Driver Assistance System) >> Driver Assistance System >> System Description >> System >> Intelligent Lane Intervention >> System Diagram
April 5, 2026: LEMON Manuals is launched! Read the announcement.

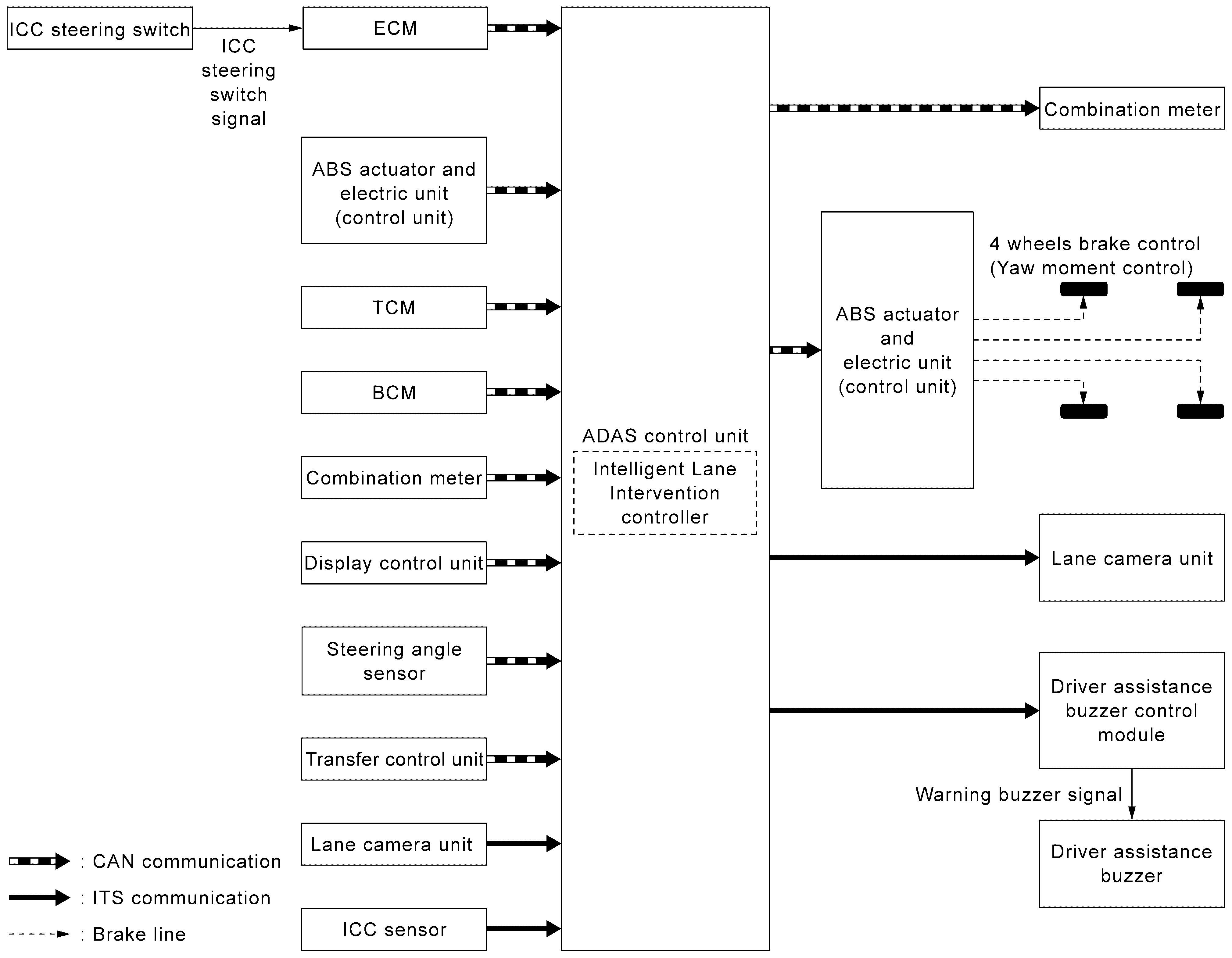
System Diagram

WARNING: This page is about a different car, the 2019 Nissan Armada and 2018 Nissan Armada. However, it is still accessible from the selected car via links, so may be relevant.
GNSILL0217188-188Courtesy of NISSAN NORTH AMERICA, INC.