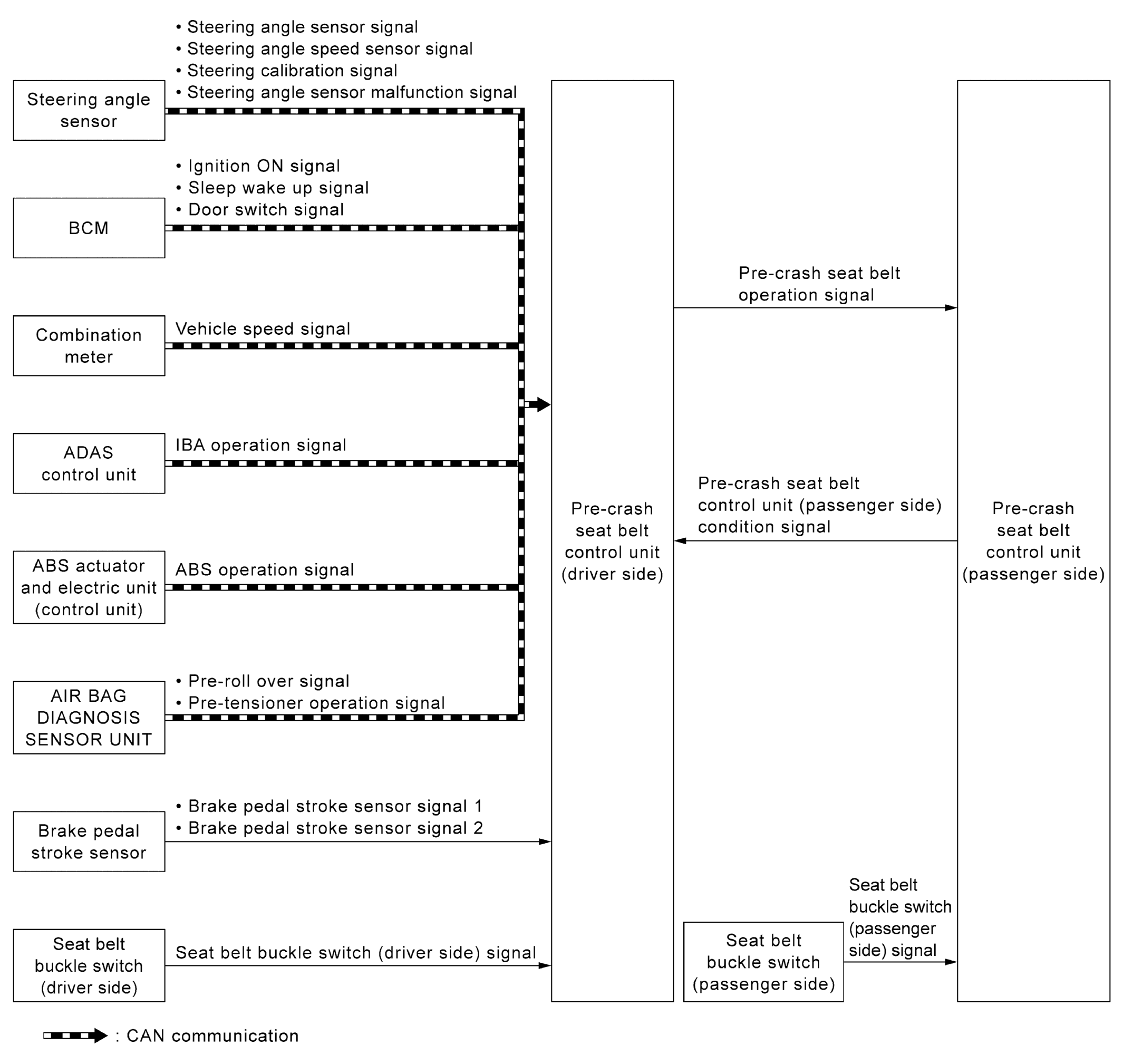
System Diagram
- Pre-crash seat belt system integrates control unit and motor in driver and passenger seat belt retractors.
- Provides a sense of ease when pre-crash seat belt control unit judges the emergency braking operation, the intelligent brake assistance operating status, the continuous ABS operating status, the emergency steering wheel operation, the excessive vehicle inclination status, or the lateral slippage status during cornering.
The motor immediately retracts the seat belt and suppresses change in occupant posture.
- Even in a situation where a collision is unavoidable, effects of other safety devices, like the air bag, are maximized and damages are reduced.
- Motor retracts seat belt when unfastening and extracts seat belt when fastening to reduce the feeling of pressure. (comfort function)