LEMON Manuals: Even more car manuals for everyone: 1960-2025
Home >> Infiniti >> 2022 >> QX55 Essential >> Repair and Diagnosis >> Accessories & Equipment >> Anti-Theft Systems >> Security Control System >> System Description >> System >> INFINITI Vehicle Immobilizer System-NATS >> System Description >> System Diagram
April 5, 2026: LEMON Manuals is launched! Read the announcement.

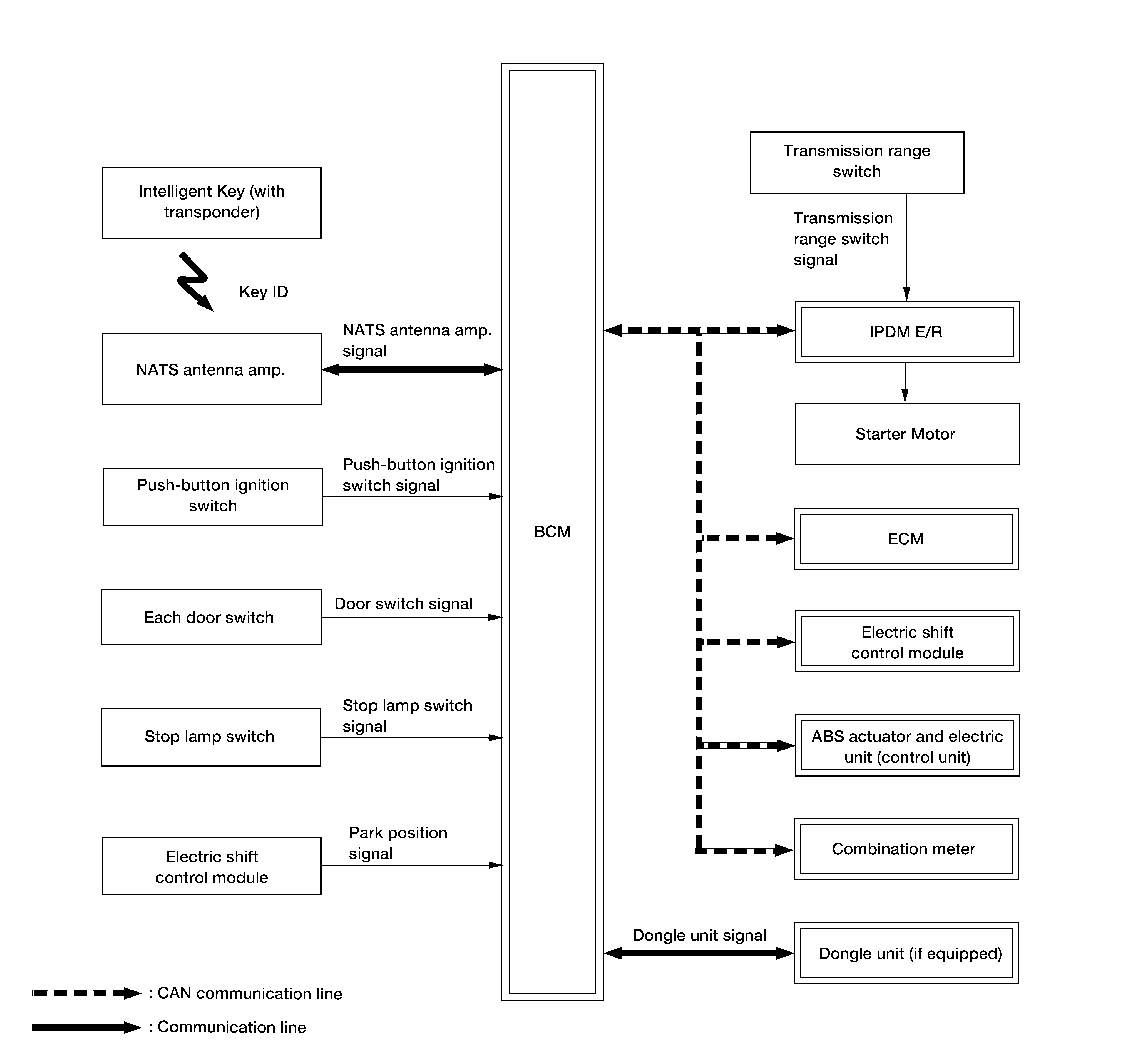
System Diagram

G04888585Courtesy of NISSAN NORTH AMERICA, INC.