LEMON Manuals: Even more car manuals for everyone: 1960-2025
Home >> Infiniti >> 2023 >> QX50 Pure, FWD >> Repair and Diagnosis >> Steering >> Steering Control Systems >> Drive Mode System >> Basic Inspection >> INFINITI Drive Mode Selector >> Diagnosis And Repair Work Flow >> Work Flow
April 5, 2026: LEMON Manuals is launched! Read the announcement.

Work Flow

OVERALL SEQUENCE 

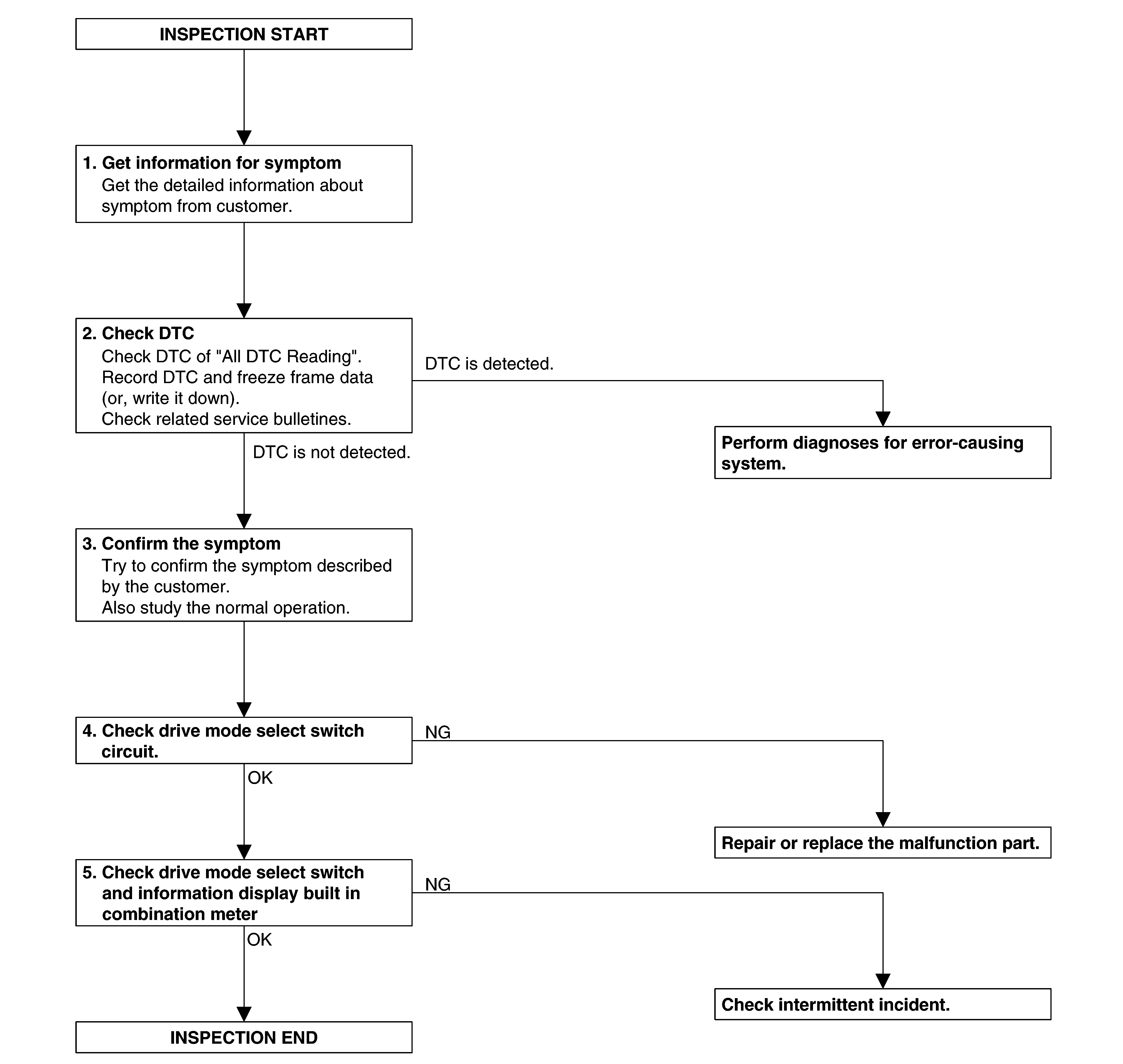
GNSDB58733Courtesy of NISSAN

DETAILED FLOW 

  1. GET INFORMATION FOR SYMPTOM 

    Get the detailed information about symptom from customer.

    >>

    GO TO 2.

  2. CHECK DTC 

    SYMBOL CONSULT

    1. Check DTC of "All DTC Reading".
    2. Perform the following procedure if DTC is displayed.
      • Record DTC and freeze frame data. (Or, write it down.)
    3. Check related service bulletins for information.

    Is any DTCs detected?

    YES>>

    Perform the trouble diagnosis for DTC indicated.

    NO>>

    GO TO 3.

  3. CONFIRM THE SYMPTOM 

    Try to confirm the symptom described by the customer. Also study the normal operation related to the symptom. Refer to Handling Precaution .

    >>

    GO TO 4.

  4. CHECK DRIVE MODE SWITCH CIRCUIT 

    Check drive mode switch circuit. Refer to Diagnosis Procedure .

    Is inspection result normal?

    YES>>

    GO TO 5.

    NO>>

    Repair / replace harness or connector.

  5. CHECK DRIVE MODE SWITCH AND METER INDICATION 
    1. Ignition switch OFF and wait at least 10 seconds.
    2. Ignition switch ON.
    3. Check that STANDARD is displayed on the information display screen of the combination meter.
    4. Check that the view of information display changes as STANDARD → SPORT → PERSONAL when switching the drive mode switch to up side.
    5. Check that the view of information display changes as PERSONAL → SPORT → STANDARD → ECO when switching the drive mode switch to down side.

    Is the inspection result normal?

    YES>>

    INSPECTION END

    NO>>

    Check intermittent incident. Refer to Intermittent Incident .