LEMON Manuals: Even more car manuals for everyone: 1960-2025
Home >> Infiniti >> 2023 >> QX55 Sensory >> Repair and Diagnosis >> Transmission >> Transmission Control Systems >> Drive Mode System >> Basic Inspection >> INFINITI Drive Mode Selector >> Work Flow >> Overall Sequence
April 5, 2026: LEMON Manuals is launched! Read the announcement.

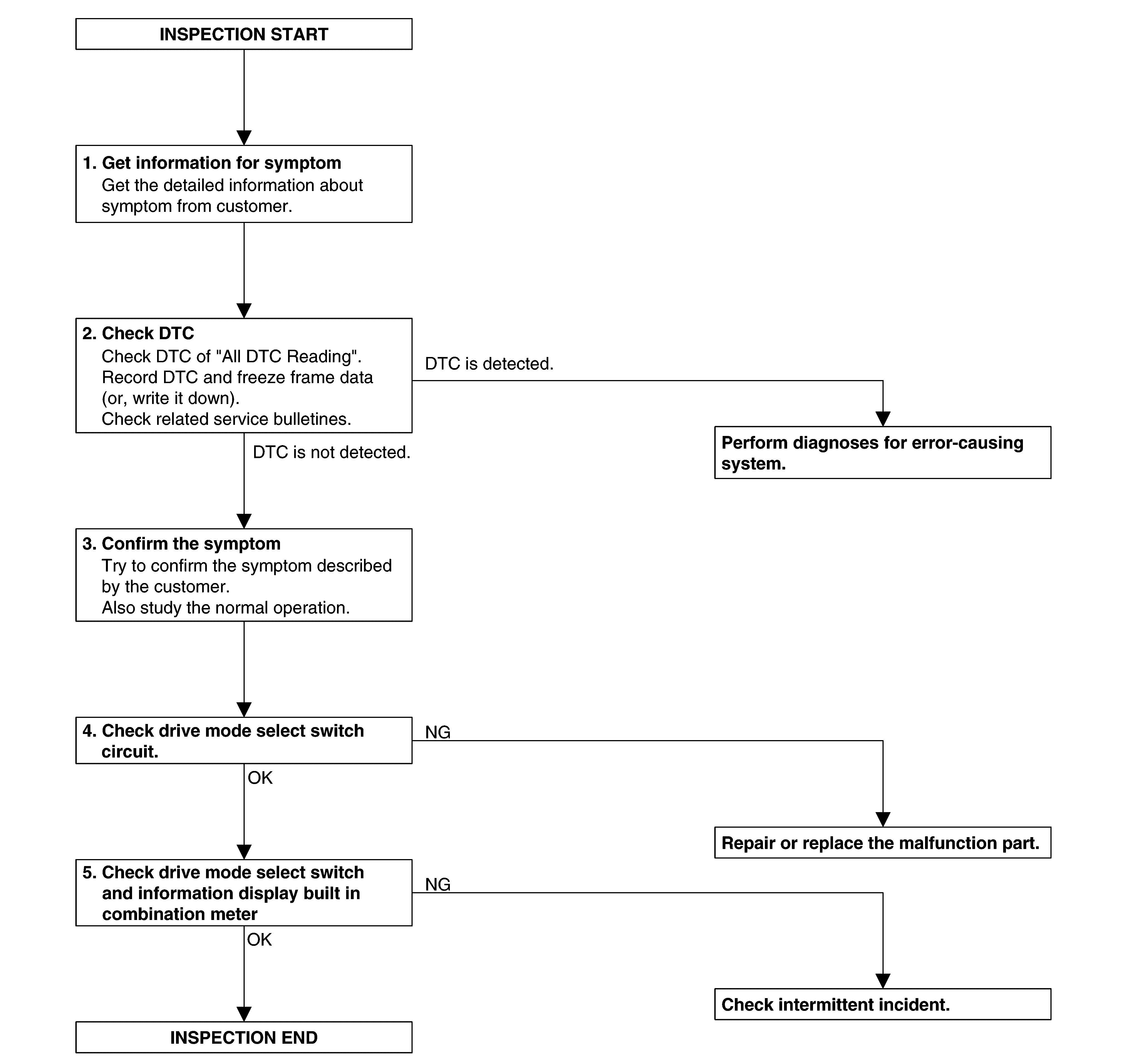
Overall Sequence

GNSDB23404Courtesy of NISSAN NORTH AMERICA, INC.