LEMON Manuals: Even more car manuals for everyone: 1960-2025
Home >> Infiniti >> 2024 >> Q50 Luxe, AWD >> Repair and Diagnosis >> Transmission >> Transmission Control Systems >> Drive Mode System >> Basic Inspection >> INFINITI Drive Mode Selector >> Diagnosis And Repair Work Flow >> Work Flow
April 5, 2026: LEMON Manuals is launched! Read the announcement.

Work Flow

OVERALL SEQUENCE 

GNSDB147576Courtesy of NISSAN NORTH AMERICA, INC.
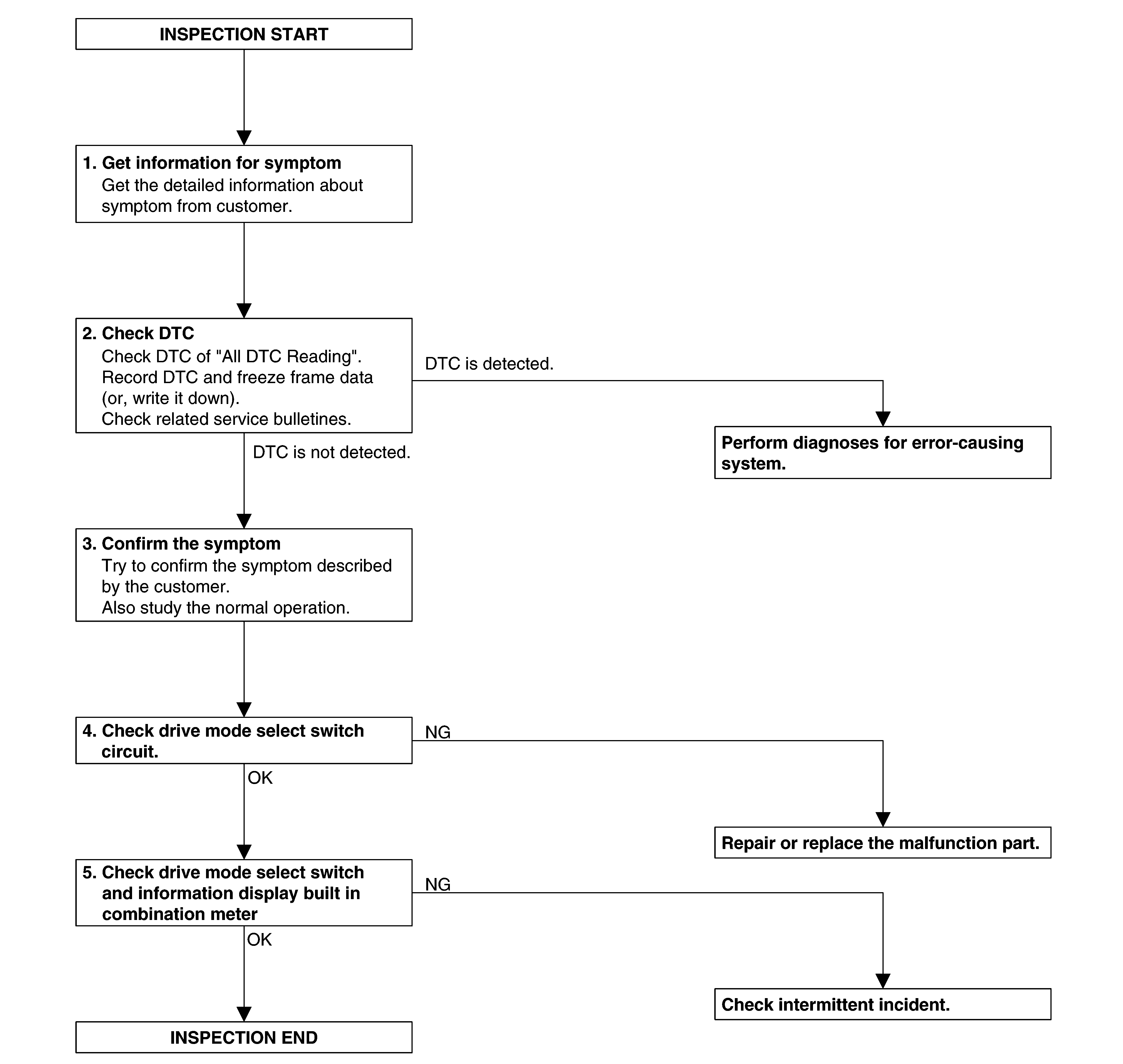
  1. GET INFORMATION FOR SYMPTOM 

    Get the detailed information about symptom from customer.

    >>

    GO TO 2.

  2. CHECK DTC 
    1. Check DTC of "All DTC Reading" using CONSUL.
    2. Perform the following procedure if DTC is displayed.
      • Record DTC and freeze frame data. (Or, write it down.)
    3. Check related service bulletins for information.

    Is any DTCs detected?

    YES>>

    Perform the trouble diagnosis for DTC indicated.

    NO>>

    GO TO 3.

  3. CONFIRM THE SYMPTOM 

    Try to confirm the symptom described by the customer.

    Also study the normal operation related to the symptom. Refer to Handling Precaution .

    >>

    GO TO 4.

  4. CHECK DRIVE MODE SELECT SWITCH CIRCUIT 

    Check drive mode select switch circuit. Refer to Diagnosis Procedure . Is inspection result normal?

    YES>>

    GO TO 5.

    NO>>

    Repair or replace error-detected parts.

  5. CHECK DRIVE MODE SELECT SWITCH AND METER INDICATION 
    1. Turn ignition switch OFF and wait at least 10 seconds.
    2. Turn ignition switch ON.
    3. Check that STANDARD is displayed on the information display screen of the combination meter.
    4. Check that the view of information display changes as STANDARD → SPORT → SPORT+ → PERSONAL when switching the drive mode select switch to up side.
    5. Check that the view of information display changes as PERSONAL → SPORT+ → SPORT → STANDARD → ECO → SNOW when switching the drive mode select switch to down side.

    Is the inspection result normal?

    YES>>

    INSPECTION END

    NO>>

    Check intermittent incident. Refer to Inspection .